SAP业务工作流 - 业务对象



在SAP业务工作流中,业务对象被定义为业务流程中实体的一组方法或事件。SAP系统中一些常见的业务对象包括:客户、物料和供应商。通过使用业务对象,所有服务都以可执行方法的形式提供。

工作流中的对象表示SAP系统中的业务实体。常见的实体示例包括:采购订单、物料、供应商等。

SAP系统中的对象执行以下功能:

  • 业务对象通过将其划分为较小的单元来降低SAP系统的复杂性。

  • 通过使用业务对象,SAP系统中的不同组件可以相互通信。

  • 业务对象可用于RFC和工作流。

  • 通过使用BAPI和业务对象,SAP系统可以与非SAP系统通信。

SAP系统中业务对象的组成部分

SAP系统中的每个业务对象包含以下五个组件:

  • 关键字段

    • 唯一对象键的规范 - 用于访问BO的特定实例

    • 关键字段表示为一个或多个字段的组合

    • 显示对底层应用程序表的引用

    • 基于字符

    • 您可以从其他非SAP系统读取业务对象

    • 您无法从外部更改业务对象

    • 连接的关键字段的最大长度可以为70个字符

  • 属性

    • 两种类型的属性 - 虚拟(由BO程序设置)和数据库字段(由数据库加载)

    • 可以从SAP系统外部读取属性,但不能更改

    • BO的属性显示对象的属性和特征

    • 属性可以显示为单行或多行

    • 您可以拥有与实例无关或与实例相关的属性

  • 事件

    • 事件包含BO外部的侦听器,例如SAP工作流

    • 它用于触发或终止SAP工作流

    • 它还显示业务对象的发生变化

  • 方法

    • 方法可以分为两种类型 - 同步(结果返回给调用程序)和异步(结果可以使用事件返回给调用程序)

    • 方法可以是与实例相关的或与实例无关的

    • 方法包含异常和参数,例如单行/多行、可选/必填等。

  • 接口类型

    • SAP系统中的业务对象可以继承一个或多个接口

    • 您可以拥有在接口中定义的方法,这些方法可以在工作流中的业务对象类型中重新定义

业务对象组件的状态

开发中的BO可以具有不同的开发状态:

  • 建模 - 此状态显示BO仅被定义 - 即方法及其签名

  • 已实现 - 此状态表示已完成ABAP实现,您可以将BO用于测试目的

  • 已发布 - 这表示该方法已可以使用

  • 已弃用 - 这表示该方法/事件不再应使用

创建业务对象

步骤1 - 要创建业务对象,请使用业务对象构建器(T-Code - SWO1)。将弹出以下屏幕截图。

Initial Screen

步骤2 - 单击创建。将打开以下窗口。定义对象超类型。

Supertype

步骤3 - 填写所有其他详细信息。从搜索列表中选择应用程序,如下面的屏幕截图所示。

Application

步骤4 - 接下来,保存包。将包保存在“Z”包中,如下面的屏幕截图所示。

Save Package

步骤5 - 要更改对象类型的发布状态,请转到编辑→更改发布状态→对象类型→已实现。

Release Status

步骤6 - 单击对象类型并转到编辑。再次更改发布状态,转到更改发布状态→对象类型→已发布。

Object Type

步骤7 - 在以下窗口中,单击方法→创建按钮。将打开一个弹出窗口,选择“否”。传递方法名称和描述,如下面的屏幕截图所示,然后单击勾号按钮。

Click Method

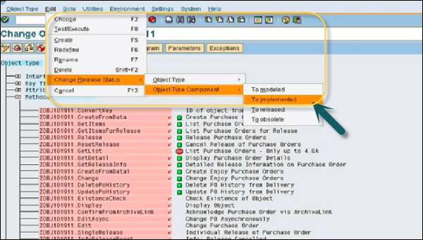
步骤8 - 现在,选择创建的方法。转到编辑→更改发布状态。在这里,首先实现对象类型组件,然后发布它。

Change Release Status

To Released

步骤9 - 请注意,方法和BO前面的勾号表示它已成功创建。通过单击创建按钮向方法添加参数。

BO

步骤10 - 导航到“程序”选项卡以向方法添加代码,如下面的屏幕截图所示。单击保存按钮保存创建的对象。

Program

委派业务对象

您还可以将此对象委派给其子类型。委派用于将原始业务对象替换为其子类型,您可以向其中添加其他事件/方法。

要委派业务对象,请导航到SWO1 T代码。设置→委派,如下面的屏幕截图所示。

Delegate a Business Object
广告
© . All rights reserved.