- SAP HANA 教程
- SAP HANA - 首页
- SAP HANA 简介
- SAP HANA - 概述
- 内存计算引擎
- SAP HANA - Studio
- Studio 管理视图
- SAP HANA - 系统监控
- SAP HANA - 信息建模器
- SAP HANA - 核心架构
- SAP HANA 建模
- SAP HANA - 建模
- SAP HANA - 数据仓库
- SAP HANA - 表格
- SAP HANA - 包
- SAP HANA - 属性视图
- SAP HANA - 分析视图
- SAP HANA - 计算视图
- SAP HANA - 分析权限
- SAP HANA - 信息组合器
- SAP HANA - 导出和导入
- SAP HANA 数据复制
- SAP HANA - 数据复制概述
- SAP HANA - 基于 ETL 的复制
- SAP HANA - 基于日志的复制
- SAP HANA - DXC 方法
- SAP HANA - CTL 方法
- SAP HANA - MDX 提供程序
- SAP HANA SQL
- SAP HANA - SQL 概述
- SAP HANA - 数据类型
- SAP HANA - SQL 运算符
- SAP HANA - SQL 函数
- SAP HANA - SQL 表达式
- SAP HANA - SQL 存储过程
- SAP HANA - SQL 序列
- SAP HANA - SQL 触发器
- SAP HANA - SQL 同义词
- SAP HANA - SQL 解释计划
- SAP HANA - SQL 数据分析
- SAP HANA - SQL 脚本
- SAP HANA 有用资源
- SAP HANA - 常见问题解答
- SAP HANA - 快速指南
- SAP HANA - 有用资源
- SAP HANA - 讨论
SAP HANA - 导出与导入
HANA 导出和导入选项允许将表、信息模型、环境移动到不同的或现有的系统。您无需重新创建所有表和信息模型,因为您可以简单地将其导出到新系统或导入到现有的目标系统以减少工作量。
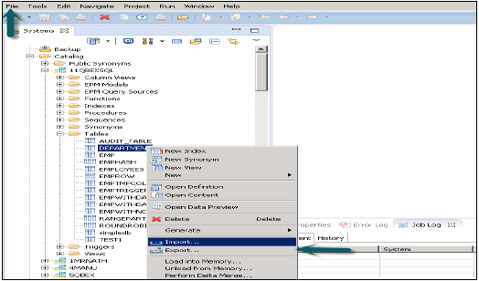
此选项可以通过顶部的“文件”菜单访问,或者通过在 HANA studio 中右键单击任何表或信息模型来访问。
在 HANA Studio 中导出表/信息模型
转到文件菜单→导出→您将看到如下所示的选项:
SAP HANA 内容下的导出选项
交付单元
交付单元是一个单独的单元,可以映射到多个包,并且可以作为单个实体导出,以便分配给交付单元的所有包都可以被视为单个单元。
用户可以使用此选项将构成交付单元的所有包及其包含的相关对象导出到 HANA 服务器或本地客户端位置。
用户应在使用交付单元之前创建它。
这可以通过 HANA Modeler → 交付单元 → 选择系统并下一步 → 创建 → 填写名称、版本等详细信息 → 确定 → 将包添加到交付单元 → 完成来完成
创建交付单元并将包分配给它后,用户可以使用导出选项查看包列表:
转到文件→导出→交付单元→选择交付单元。
您可以看到分配给交付单元的所有包的列表。它提供了一个选择导出位置的选项:
- 导出到服务器
- 导出到客户端
您可以将交付单元导出到 HANA 服务器位置或客户端位置,如所示。
用户可以通过“按时间过滤”来限制导出,这意味着只有在指定时间间隔内更新的信息视图才会被导出。
选择交付单元和导出位置,然后单击下一步→完成。这将把选定的交付单元导出到指定位置。
开发人员模式
此选项可用于将单个对象导出到本地系统中的某个位置。用户可以选择单个信息视图或一组视图和包,并选择本地客户端位置进行导出并完成。
这在下面的快照中显示。
支持模式
这可用于将对象及其数据一起导出以用于 SAP 支持目的。在请求时可以使用此功能。
示例 - 用户创建一个信息视图,该视图引发错误,并且他无法解决。在这种情况下,他可以使用此选项将视图及其数据一起导出并与 SAP 共享以进行调试。
SAP HANA Studio 下的导出选项 -
环境 - 将环境从一个系统导出到另一个系统。
表格 - 此选项可用于导出表及其内容。
SAP HANA 内容下的导入选项
转到文件→导入,您将在导入下看到如下所示的所有选项。
来自本地文件的数据
用于从平面文件(如 .xls 或 .csv 文件)导入数据。
单击下一步→选择目标系统→定义导入属性
通过浏览本地系统选择源文件。如果您希望保留标题行,它还提供了一个选项。它还提供了一个选项,用于在现有模式下创建新表,或者如果您希望将文件中的数据导入到现有表中。
单击下一步时,它提供了一个选项来定义主键、更改列的数据类型、定义表的存储类型,并且还允许您更改表的建议结构。
单击完成时,该表将在提到的模式下的表列表下填充。您可以执行数据预览并检查表的定义数据,它将与 .xls 文件中的数据相同。
交付单元
通过转到文件→导入→交付单元选择交付单元。您可以从服务器或本地客户端中选择。
您可以选择“覆盖非活动版本”,这允许您覆盖存在的任何非活动版本的objects。如果用户选择“激活对象”,则导入后,所有导入的对象将默认激活。用户无需手动触发导入视图的激活。
单击完成,完成后,它将填充到目标系统。
开发人员模式
浏览导出视图的本地客户端位置并选择要导入的视图,用户可以选择单个视图或一组视图和包,然后单击完成。
元数据的批量导入
转到文件→导入→元数据的批量导入→下一步并选择源系统和目标系统。
配置用于批量导入的系统,然后单击完成。
元数据的选择性导入
允许您选择表和目标模式以从 SAP 应用程序导入元数据。
转到文件→导入→元数据的选择性导入→下一步
选择类型为“SAP 应用程序”的源连接。请记住,类型为 SAP 应用程序的数据存储应已创建→单击下一步
选择要导入的表,并在必要时验证数据。之后单击完成。
