如何在 Excel 中使用条件格式根据颜色计数/求和单元格?
您可以根据某些条件(例如颜色)使用强大的条件格式工具视觉突出显示单元格。利用此功能,您可以根据分配给某些单元格的颜色进行计算,以及突出显示关键数据点。在本课中,我们将逐步引导您完成根据单元格颜色进行计数或求和的过程。无论您是 Excel 新手还是经验丰富的用户,本文都将向您展示如何充分利用条件格式来有效地分析和处理数据。
在我们开始之前,请确保您对 Excel 和可用的格式选项有基本的了解。本指南假设您已经熟悉电子表格的基本概念,并且能够熟练使用 Excel 的用户界面。因此,让我们开始吧,看看如何使用 Excel 中的条件格式根据颜色来计数或求和单元格!
根据颜色使用条件格式计数/求和单元格
在这里,我们将首先创建一个 VBA 模块,然后运行它来完成任务。因此,让我们看看一个简单的过程,了解如何使用 Excel 中的条件格式根据颜色计数或求和单元格。
步骤 1
考虑一个 Excel 工作表,其中包含一系列具有不同填充颜色的单元格,类似于下图所示。

首先,右键单击工作表名称,然后选择“查看代码”以打开 VBA 应用程序。
右键点击 > 查看代码。
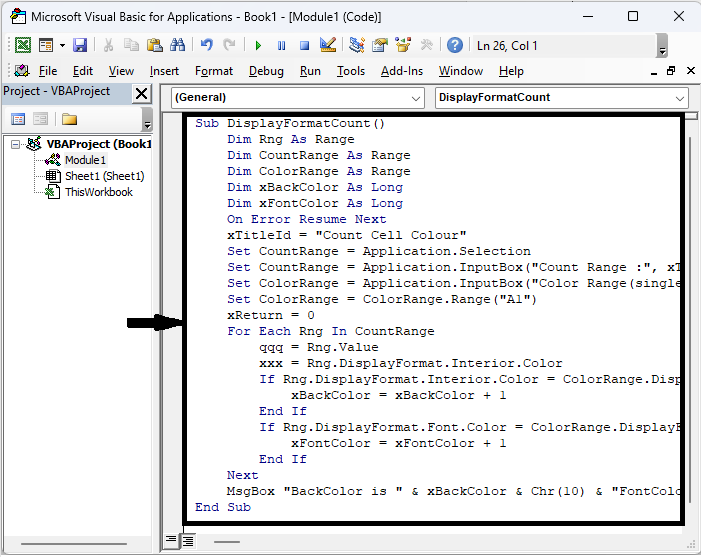
步骤 2
然后单击“插入”,选择“模块”,并将以下代码复制到文本框中。
插入 > 模块 > 复制。
代码
Sub DisplayFormatCount()
Dim Rng As Range
Dim CountRange As Range
Dim ColorRange As Range
Dim xBackColor As Long
Dim xFontColor As Long
On Error Resume Next
xTitleId = "Count Cell Colour"
Set CountRange = Application.Selection
Set CountRange = Application.InputBox("Count Range :", xTitleId, CountRange.Address, Type: = 8)
Set ColorRange = Application.InputBox("Color Range(single cell):", xTitleId, Type: = 8)
Set ColorRange = ColorRange.Range("A1")
xReturn = 0
For Each Rng In CountRange
qqq = Rng.Value
xxx = Rng.DisplayFormat.Interior.Color
If Rng.DisplayFormat.Interior.Color = ColorRange.DisplayFormat.Interior.Color Then
xBackColor = xBackColor + 1
End If
If Rng.DisplayFormat.Font.Color = ColorRange.DisplayFormat.Font.Color Then
xFontColor = xFontColor + 1
End If
Next
MsgBox "BackColor is " & xBackColor & Chr(10) & "FontColor is " & xFontColor
End Sub

步骤 3
现在单击 F5 运行模块,选择单元格范围,然后单击“确定”。

步骤 4
然后选择单个单元格,然后单击“确定”。

然后您会看到结果将弹出。这就是如何在使用条件格式的情况下根据颜色进行计数。
结论
在本教程中,我们使用了一个简单的示例来演示如何在 Excel 中使用条件格式根据颜色计数或求和单元格,以突出显示特定数据集。
广告
数据结构
网络
关系型数据库管理系统
操作系统
Java
iOS
HTML
CSS
Android
Python
C 编程
C++
C#
MongoDB
MySQL
Javascript
PHP