工作流流程



CRM 中的工作流允许您自动化 CRM 内的简单和复杂业务流程。您可以使用 CRM 的开箱即用功能创建工作流,也可以使用 .NET 代码编写自定义工作流来实现复杂的工作流。工作流流程在后台或实时运行,并且可以选择需要用户输入。

工作流可以基于特定条件触发,也可以由用户手动启动。在内部,CRM 工作流使用 Windows Workflow Foundation 实现。在本章中,我们将学习有关配置工作流的信息。

配置工作流包含以下主要部分(按顺序):

  • 配置工作流将在其上运行的实体
  • 配置工作流是同步运行还是异步运行
  • 配置工作流将在其上运行的消息(事件)
  • 配置工作流将在其上运行的范围
  • 配置工作流的阶段和步骤(操作)

同步/异步工作流

创建工作流时,您将看到“在后台运行此工作流(推荐)”选项,该选项决定工作流是实时(同步)运行还是在后台(异步)运行。

通常,建议在后台运行工作流,因为它们会在系统资源可用时使用这些资源。但是,您始终可以将实时工作流切换到后台工作流,反之亦然。

工作流消息

工作流可以注册在特定事件上,如下所示:

  • 创建记录时
  • 记录状态更改时
  • 分配记录时
  • 记录字段值更改时
  • 删除记录时

工作流范围

工作流允许您设置工作流将在其上运行的范围。以下是受支持的工作流范围:

用户 工作流仅在与工作流用户相同的用户的拥有的记录上运行。
业务单位 工作流将在与工作流用户相同的业务单位的用户拥有的记录上运行。
父子业务单位 工作流将在与工作流用户相同的业务单位的用户拥有的记录上运行,以及任何子业务单位。
组织 工作流将在 CRM 中任何用户拥有的记录上运行。

工作流步骤

CRM 中的工作流是一系列步骤的组合,工作流将遵循这些步骤。您甚至可以将这些步骤划分为逻辑阶段。CRM 工作流支持以下步骤:

条件步骤
检查条件 指定一个逻辑“if (condition) - then”语句。
条件分支 指定一个逻辑“else – if – then”语句。这只能与“检查条件”一起使用。
默认操作 指定一个逻辑“else”语句。这只能与“检查条件”一起使用。
等待步骤
等待条件 等待满足特定条件。不适用于实时工作流。
并行等待分支 指定一个备用等待条件,以及满足初始条件后可以执行的一组附加步骤。
操作步骤
创建记录 使用指定的默认值创建指定实体的记录。
更新记录 使用指定或动态值更新选定的记录。
分配记录 将选定的记录分配给用户或团队。
发送电子邮件 发送电子邮件。
执行操作 指定自定义工作流步骤(和操作)。这些自定义步骤必须由 CRM 开发人员开发。
更改状态 更改选定记录的状态。
停止工作流 停止当前工作流

工作流示例

在此示例中,我们将创建一个简单的在后台运行的工作流,以将任何新创建的联系人记录分配给特定用户,然后向客户发送欢迎电子邮件。

步骤 1 - 转到设置 → 流程。

Mscrm Create Workflow Step 1

步骤 2 - 点击新建。

步骤 3 - 在“创建流程”窗口中,输入以下详细信息:

流程名称 - 新客户工作流(可以是您想要的任何名称)

类别 - 工作流

实体 - 联系人(这将是您正在创建工作流的实体。在我们的例子中是联系人)

在后台运行此工作流(推荐) - 选中此选项,因为我们正在创建后台异步工作流。最后,点击确定。

Mscrm Create Workflow Step 3

步骤 4 - 在“新建流程”窗口中,输入以下详细信息:

激活为 - 流程

范围 - 用户

开始时 - 创建记录

点击添加步骤 → 分配记录。

Mscrm Create Workflow Step 4

步骤 5 - 您将看到一个新的步骤添加到工作流中。在此步骤中,我们将指定应将所有创建的联系人分配给的用户。将步骤名称输入为将记录分配给团队。分配选项将默认为我们正在创建工作流的实体(在本例中为联系人)。点击查找图标。

Mscrm Create Workflow Step 5

步骤 6 - 在查找窗口中,选择您想要的任何用户。您甚至可以选择要将记录分配到的特定团队。点击添加。

Mscrm Create Workflow Step 6

步骤 7 - 通过点击添加步骤 → 发送电子邮件添加另一个步骤。在此步骤中,我们将配置向客户发送电子邮件。

Mscrm Create Workflow Step 7

步骤 8 - 将添加一个新的步骤。将其名称输入为向客户发送电子邮件。点击设置属性。

Mscrm Create workflow Step 8

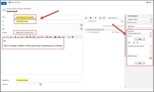
步骤 9 - 在下一个配置电子邮件的窗口中,执行以下操作:

发件人 - 点击发件人字段。在右侧面板上,选择拥有用户和用户。点击添加 → 确定。

收件人 - 点击收件人字段。在右侧面板上,选择联系人和联系人。点击添加 → 确定。

主题 - 输入相关的主题。

正文 - 输入相关的正文内容。

Mscrm Create Workflow Step 9

步骤 10 - 点击保存,然后点击激活。

Mscrm Create Workflow Step 10

步骤 11 - 在随后出现的“流程激活确认”弹出窗口中,点击激活。

Mscrm Create Workflow Step 11

步骤 12 - 转到联系人选项卡并创建新的联系人。保存记录以创建新的联系人后,您将看到“所有者”字段设置为您在工作流中配置的用户。此外,如果您点击“活动”选项卡,您将看到为此联系人创建了一个电子邮件活动。这确认工作流已成功运行。

Mscrm Create Workflow Step 12

工作流与插件

工作流和插件都可用于扩展和自动化 CRM 功能。在许多情况下,这两种方法可以互换使用。例如,如果您有向客户发送电子邮件的简单需求,则可以通过插件或工作流来实现。

那么,如何在创建工作流和插件之间进行选择呢?以下列表尝试解释这一点:

  • 尽管插件和工作流都可以用于运行同步和异步逻辑,但通常建议将插件用于同步逻辑,而将工作流用于异步逻辑。

  • 通常,为了实现复杂的业务逻辑,插件优于工作流。当您希望实现相对简单的功能(例如发送电子邮件、分配用户等)时,首选工作流。

  • 插件需要使用代码开发,而工作流可以直接由业务用户配置,而无需任何工作流知识。

  • 工作流可以按需运行。因此,如果存在用户希望手动运行某些逻辑的需求,则工作流将是更好的选择。

  • 从性能影响来看,在请求频率更高的场景中,同步插件提供的性能(和吞吐量)优于实时工作流。

结论

本章向我们介绍了 CRM 的一项非常重要的功能——工作流。我们首先了解了同步/异步工作流、消息、范围、步骤,最后查看了创建和运行工作流的实际示例。最后,我们看到了工作流和插件之间的区别。

广告

© . All rights reserved.