- Excel 仪表盘教程
- Excel 仪表盘 - 首页
- 介绍
- Excel 功能创建仪表盘
- 条件格式
- Excel图表
- 交互式控件
- 高级Excel图表
- Excel 数据透视表
- Power Pivot 表和数据透视图
- Power View 报表
- 关键绩效指标
- 构建仪表盘
- 示例
- Excel 仪表盘有用资源
- Excel 仪表盘 - 快速指南
- Excel 仪表盘 - 资源
- Excel 仪表盘 - 讨论
Excel 仪表盘 - 快速指南
Excel 仪表盘 - 介绍
对于仪表盘新手来说,首先了解仪表盘的概念非常理想。在本节中,您将了解仪表盘的定义、名称由来、在 IT 行业中如何流行起来、关键指标、仪表盘的优势、仪表盘类型、仪表盘数据和格式以及仪表盘上的实时数据。
在信息技术中,仪表盘是一个易于阅读、通常只有一页的实时用户界面,以图形方式显示组织或部门关键绩效指标的当前状态(快照)和历史趋势,以便能够一目了然地做出即时且明智的决策。
仪表盘的名字来源于**汽车仪表盘**。在您的车辆引擎盖下,可能有数百个影响车辆性能的过程。您的仪表盘使用可视化效果总结了这些事件,让您安心专注于安全驾驶。同样,业务仪表盘用于轻松查看和/或监控组织的业绩。
**数字仪表盘** 的理念源于 20 世纪 70 年代对决策支持系统的研究。业务仪表盘最早于 20 世纪 80 年代开发,但由于数据刷新和处理方面的问题,它们被搁置了。在 20 世纪 90 年代,信息时代加快了步伐,数据仓库和联机分析处理 (OLAP) 使仪表盘能够充分发挥作用。然而,直到关键绩效指标 (KPI) 的兴起以及 Robert S. Kaplan 和 David P. Norton 的平衡记分卡的推出,仪表盘的使用才变得流行起来。如今,仪表盘的使用已成为决策的重要组成部分。
在当今的商业环境中,趋势是朝着大数据发展。管理和提取所有这些数据的真正价值是现代企业成功的关键。精心设计的仪表盘是一个卓越的信息管理工具。
仪表盘 – 定义
Stephen Few 将仪表盘定义为“显示实现一个或多个目标所需的最重要信息的视觉显示,完全适合单个计算机屏幕,因此可以一目了然地进行监控”。
目前,仪表盘可以定义为一种数据可视化工具,它显示指标和关键绩效指标 (KPI) 的当前状态,简化复杂的数据集,为用户提供对其当前绩效的直观了解。
仪表盘在一个屏幕上整合和排列数字和指标。它们可以根据特定角色进行定制,并显示部门或整个组织的指标。
仪表盘可以是静态的,用于一次性查看,也可以是动态的,显示屏幕后面数据变化的综合结果。它们也可以设计成交互式的,在一个屏幕上显示大型数据的各个部分。
仪表盘的关键指标
仪表盘的核心在于监控所需的关键指标。因此,根据仪表盘是针对整个组织还是针对销售、财务、人力资源、生产等部门,所需显示的关键指标会有所不同。
此外,仪表盘的关键指标也取决于接收者(受众)的角色。例如,高管(CEO、CIO 等)、运营经理、销售主管、销售经理等。这是因为仪表盘的主要目标是支持数据可视化以进行决策。
仪表盘的成功往往取决于为监控选择的指标。例如,关键绩效指标、平衡记分卡和销售业绩数据可能是业务仪表盘中合适的内容。
仪表盘的优势
仪表盘允许管理人员监控组织中各个部门的贡献。为了监控组织的整体绩效,仪表盘允许您捕获并报告组织中每个部门的特定数据点,从而提供当前绩效的快照以及与早期绩效的比较。
仪表盘的优势包括:
绩效指标的直观呈现。
识别和纠正负面趋势的能力。
效率/低效率的衡量。
生成显示新趋势的详细报告的能力。
根据收集的数据做出更明智决策的能力。
战略和组织目标的一致性。
所有系统的即时可见性。
快速识别数据异常值和相关性。
与运行多个报告相比,全面的数据可视化节省了时间。
仪表盘类型
仪表盘可以根据其效用分类如下:
- 战略仪表盘
- 分析仪表盘
- 运营仪表盘
- 信息仪表盘
战略仪表盘
战略仪表盘支持组织任何级别的管理人员进行决策。它们提供数据快照,显示业务的健康状况和机遇,重点关注高层绩效衡量和预测。
战略仪表盘需要定期和静态的数据快照(例如,每日、每周、每月、每季度和每年)。它们不需要每时每刻都在不断变化,只需要在指定的时间间隔内更新。
它们只描绘高层数据,不一定提供详细信息。
它们可以是交互式的,以便在单击按钮的情况下,对大型数据集进行比较和不同的视图。但是,这些仪表盘中不需要提供更多交互式功能。
以下屏幕截图显示了一个执行仪表盘的示例,显示目标和进度。
分析仪表盘
分析仪表盘包含更多上下文、比较和历史记录。它们侧重于分析所需的数据的各个方面。
分析仪表盘通常支持与数据的交互,例如深入了解基础细节,因此应该是交互式的。
分析仪表盘的示例包括财务管理仪表盘和销售管理仪表盘。
运营仪表盘
运营仪表盘用于持续监控运营。它们的设计通常与战略或分析仪表盘不同,重点监控不断变化的活动和事件,这些活动和事件可能需要立即关注和响应。因此,运营仪表盘需要始终可用的实时和最新数据,因此应该是动态的。
运营仪表盘的一个示例可能是**支持系统仪表盘**,显示服务票证上的实时数据,这些服务票证需要主管对高优先级票证立即采取行动。
信息仪表盘
信息仪表盘仅用于显示数字、事实和/或统计数据。它们可以是静态的或动态的,具有实时数据,但不具备交互性。例如,机场的航班到达/出发信息仪表盘。
仪表盘数据和格式
仪表盘所需的数据取决于其类别。数据的前提是它应该是相关的、无错误的、最新的,如果需要的话,应该是实时的。数据可能来自各种不同的来源和格式(电子表格、文本文件、网页、组织数据库等)。
仪表盘上显示的结果必须真实、准确且恰当。这至关重要,因为仪表盘上的信息将导致决策、行动和/或推论。因此,除了显示的数据外,选择的显示介质同样重要,因为它不应在数据描绘中产生错误印象。重点应放在数据可视化的能力上,这将明确地展现结论。
仪表盘上的实时数据
正如本章前面所讨论的,数据仓库和联机分析处理 (OLAP) 使能够即时使用实时数据刷新动态仪表盘。它也使仪表盘设计人员无需依赖组织的 IT 部门来获取数据。
因此,仪表盘已成为从高层管理人员到普通用户的最受欢迎的媒介。
创建仪表盘的 Excel 功能
您可以使用 Excel 中的各种功能创建仪表盘,这些功能有助于使数据可视化突出,这是任何仪表盘的主要特征。您可以使用条件格式在表格中显示数据以突出显示好坏结果,您可以在图表和数据透视表中汇总数据,您可以添加交互式控件,并且您可以定义和管理 KPI 等。
在本节中,您将了解创建仪表盘时最常用的 Excel 功能。这些功能可帮助您获得仪表盘元素,这些元素可以简化复杂数据,并实时直观地显示当前状态或性能。
Excel 表格
任何仪表盘最重要的组成部分都是它的**数据**。数据可以来自单个来源或多个来源。数据可能有限,也可能跨越多行。
Excel 表格非常适合将数据导入到您要在其中创建仪表盘的工作簿中。有几种方法可以将数据导入 Excel,方法是建立与各种来源的连接。这使得在源数据更新时刷新工作簿中的数据成为可能。
您可以命名 Excel 表格,并使用这些名称在仪表盘中引用您的数据。这比使用单元格引用引用数据范围更容易。这些 Excel 表格是包含原始数据的活动表格。
您可以得出数据分析的摘要,并在可以包含为仪表盘一部分的 Excel 表格中描绘相同的摘要。
迷你图
您可以在 Excel 表格中使用迷你图来显示一段时间内的趋势。迷你图是您可以放置在单个单元格中的迷你图表。您可以使用折线图、柱状图或胜负图来根据您的数据描绘趋势。
条件格式
条件格式是突出显示表格中数据的巨大优势。您可以定义规则,通过这些规则您可以更改颜色比例、数据条和/或图标集。您可以使用 Excel 定义的规则,也可以根据数据的适用性创建您自己的规则。
您将在章节——**用于数据可视化的条件格式**中学习这些条件格式技术。
Excel图表
Excel 图表是仪表盘中最广泛使用的数据可视化组件。您可以让受众引人注目地查看任何大小的数据集中的数据模式、比较和趋势,并添加颜色和样式。
如果您拥有 Excel 2013,Excel 具有多种内置图表类型,例如折线图、条形图、柱状图、散点图、气泡图、饼图、环形图、面积图、股票图、表面图和雷达图。
您将在章节——**Excel 图表用于仪表盘**中了解如何在仪表盘中有效地使用这些图表和图表元素。
除了上述图表类型之外,还有其他广泛使用的图表类型,这些类型在表示某些数据类型时非常方便。这些是瀑布图、带状图、甘特图、温度计图、直方图、帕累托图、漏斗图、箱线图和华夫饼图。
您将在章节——**用于仪表盘的高级 Excel 图表**中学习这些图表。
Excel 相机
创建图表后,需要将其放置到仪表板中。如果希望仪表板动态化,即每次源数据更改时数据都自动刷新(大多数仪表板都是如此),则需要在仪表板中的图表和后端数据之间提供一个接口。可以使用 Excel 的“摄像机”功能实现此目的。
Excel 数据透视表
当拥有大型数据集并希望动态汇总结果,显示分析结果的各个方面时,Excel 数据透视表非常方便地添加到仪表板中。可以使用 Excel 表格或数据模型中功能更强大的数据表来创建数据透视表。
两种方法的主要区别在于:
| Excel 表格 | 数据表 |
|---|---|
| 只能使用一个表中的数据来创建数据透视表。 | 可以使用多个表中的数据来创建数据透视表,并定义表之间的关系。 |
| 当表中的行数增加时,内存处理和存储将不是最佳的。 | 可以处理包含数千行数据的巨大数据集,同时优化内存并减小文件大小。 |
如果尝试使用多个 Excel 表格创建数据透视表,系统将提示创建关系,并且包含关系的表格将添加到数据模型中。
您将在本章——**Excel 数据透视表用于仪表板**中学习有关数据透视表的知识。
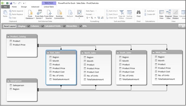
如果工作簿的数据模型中包含数据,则可以创建跨多个数据表的 Power Pivot 表和 Power Pivot 图表。
您将在本章——**Excel Power Pivot 表和 Power Pivot 图表用于仪表板**中学习有关这些内容的知识。
带有交互式控件的动态仪表板元素
可以使用易于使用的控件(如滚动条、单选按钮、复选框和动态标签)使仪表板元素具有交互性。您将在本章——**Excel 仪表板中的交互式控件**中学习有关这些内容的更多信息。
滚动条
单选按钮
复选框
Excel Power Pivot 表和 Power Pivot 图表
Excel Power Pivot 表和 Power Pivot 图表有助于通过在工作簿中构建内存优化的数据模型来汇总来自多个资源的数据。数据模型中的数据表可以处理数千个动态数据,从而更轻松、更快速地进行汇总。
您将在本章——**Excel Power Pivot 表和 Power Pivot 图表用于仪表板**中学习有关在仪表板中使用 Power Pivot 表和 Power Pivot 图表的信息。
Excel 数据模型
Excel Power Pivot 表和 Power Pivot 图表
Excel Power View 报表
Excel Power View 报表提供大型数据集的交互式数据可视化,展现了数据模型的强大功能以及动态 Power View 可视化的交互性。
您将在本章——**Excel Power View 报表用于仪表板**中学习有关如何使用 Power View 作为仪表板画布的信息。
Power View 报表
关键绩效指标 (KPI)
关键绩效指标 (KPI) 是许多仪表板不可或缺的一部分。可以在 Excel 中创建和管理 KPI。您将在本章——**Excel 仪表板中的关键绩效指标**中学习有关 KPI 的知识。
关键绩效指标
Excel 仪表板 - 条件格式
用于数据可视化的条件格式
如果选择使用 Excel 创建仪表板,如果条件允许,请尝试使用 Excel 表格。使用条件格式和迷你图,Excel 表格是仪表板最佳且简单的选择。
在 Excel 中,可以使用条件格式进行数据可视化。例如,在一个包含过去季度按区域划分的销售额的表格中,可以突出显示前 5% 的值。
可以通过指定规则来指定任意数量的格式化条件。可以从“突出显示单元格规则”或“顶部/底部规则”中选择与条件匹配的 Excel 内置规则。也可以定义自己的规则。
可以选择适合数据可视化的格式选项 - 数据条、颜色刻度或图标集。
本章将学习条件格式规则、格式选项以及添加/管理规则。
突出显示单元格
可以使用“突出显示单元格规则”将格式分配给包含满足以下任何条件的数据的单元格:
给定数值范围内的数字:大于、小于、介于和等于。
重复或唯一的值。
考虑以下要呈现的结果摘要:
假设要突出显示大于 1000000 的“总金额”值。
- 选择“总金额”列。
- 单击“开始”选项卡下“样式”组中的“条件格式”。
- 单击下拉列表中的“突出显示单元格规则”。
- 单击出现的第二个下拉列表中的“大于”。
出现“大于”对话框。
在“格式化大于:”框中,将条件指定为 1000000。
在带有“格式”的框中,选择格式选项为“深绿色文本的绿色填充”。
- 单击“确定”按钮。
可以看到,满足指定条件的值将以指定的格式突出显示。
顶部/底部规则
可以使用“顶部/底部规则”将格式分配给满足以下任何条件的值:
**前 10 个项目** - 排名前 N 的单元格,其中 1 <= N <= 1000。
**前 10%** - 排名前 n% 的单元格,其中 1 <= n <= 100。
**后 10 个项目** - 排名在后 N 的单元格,其中 1 <= N <= 1000。
**后 10%** - 排名在后 n% 的单元格,其中 1 <= n <= 100。
**高于平均值** - 高于所选范围平均值的单元格。
**低于平均值** - 低于所选范围平均值的单元格。
假设要突出显示排名前 5% 的“总金额”值。
- 选择“总金额”列。
- 单击“开始”选项卡下“样式”组中的“条件格式”。
- 单击下拉列表中的“顶部/底部规则”。
- 单击出现的第二个下拉列表中的“前十百分比”。
出现“前十百分比”对话框。
在“格式化排名在前:”框中,将条件指定为 5%。
在带有“格式”的框中,选择格式选项为“深绿色文本的绿色填充”。
单击“确定”按钮。前 5% 的值将以指定的格式突出显示。
数据条
可以使用彩色数据条查看相对于其他值的数值。数据条的长度表示数值。较长的条表示较高的值,较短的条表示较低的值。可以使用纯色或渐变色用于数据条。
选择“总金额”列。
单击“开始”选项卡下“样式”组中的“条件格式”。
单击下拉列表中的“数据条”。
单击出现的第二个下拉列表中“渐变填充”下的“蓝色数据条”。
列中的值将突出显示,显示具有蓝色渐变填充条的小、中和大值。
选择“总金额”列。
单击“开始”选项卡下“样式”组中的“条件格式”。
单击下拉列表中的“数据条”。
单击出现的第二个下拉列表中“纯色填充”下的“橙色数据条”。
列中的值将通过条形高度突出显示,显示小、中和大值,并带有橙色条形。
假设要突出显示与销售目标(例如 800000)相比的销售额。
创建一个值为 = [@[总金额]]-800000 的列。
选择新列。
单击“开始”选项卡下“样式”组中的“条件格式”。
单击下拉列表中的“数据条”。
单击出现的第二个下拉列表中“渐变填充”下的“绿色数据条”。
数据条将从每个单元格的中间开始,对于负值向左延伸,对于正值向右延伸。
可以看到,向右延伸的条形为绿色,表示正值;向左延伸的条形为红色,表示负值。
颜色刻度
可以使用颜色刻度查看单元格中的值相对于列中其他单元格中的值的相对大小。颜色表示每个单元格值在该范围内的位置。可以使用 3 色刻度或 2 色刻度。
选择“总金额”列。
单击“开始”选项卡下“样式”组中的“条件格式”。
单击下拉列表中的“颜色刻度”。
单击出现的第二个下拉列表中的“绿黄红颜色刻度”。
与“突出显示单元格规则”一样,颜色刻度使用单元格阴影来显示单元格值的差异。如预览中所示,对于此数据集,阴影差异并不明显。
- 单击第二个下拉列表中的“更多规则”。
出现“新建格式规则”对话框。
在“选择规则类型”框中单击“根据其值设置所有单元格的格式”。
在“编辑规则说明”框中,选择以下内容:
在“格式样式”框中选择“3 色刻度”。
在“中点”下,对于“值” - 输入 75。
单击“确定”按钮。
可以看到,使用定义的颜色刻度,值被清晰地着色,描绘了数据范围。
图标集
可以使用图标集来可视化数值差异。在 Excel 中,有一系列图标集:
| 图标集类型 | 图标集 |
|---|---|
| 方向 | ![]() |
| 形状 | ![]() |
| 指示器 | ![]() |
| 评级 | ![]() |
可以看到,一个图标集包含三个到五个符号。可以定义标准将图标与单元格范围中的值相关联。例如,对于小数字使用红色向下箭头,对于大数字使用绿色向上箭头,对于中间值使用黄色水平箭头。
选择“总金额”列。
单击“开始”选项卡下“样式”组中的“条件格式”。
单击下拉列表中的“图标集”。
单击出现的第二个下拉列表中“方向”组中的“3 个箭头(彩色)”。
基于值,彩色箭头出现在所选列中。
使用自定义规则
可以定义自己的规则并设置满足特定条件的单元格范围的格式。
- 选择“总金额”列。
- 单击“开始”选项卡下“样式”组中的“条件格式”。
- 单击下拉列表中的“新建规则”。
出现“新建格式规则”对话框。
在“选择规则类型”框中,单击“使用公式确定要设置格式的单元格”。
在“编辑规则说明”框中,执行以下操作:
在框中键入公式 - 格式化此公式为真的值。例如,= **PercentRank.INC($E$3:$E$13,E3)>=0.7**
单击“格式”按钮。
选择格式。例如,“字体” - 粗体和“填充” - 橙色。
单击“确定”。
检查预览。
如果预览正常,则单击“确定”。满足公式的数据集中的值将以您选择的格式突出显示。
管理条件格式规则
可以使用“条件格式规则管理器”对话框管理条件格式规则。
单击“开始”选项卡下“样式”组中的“条件格式”。单击下拉列表中的“管理规则”。
出现“条件格式规则管理器”对话框。可以查看所有现有规则。可以添加新规则、删除规则和/或编辑规则以修改它。
Excel 仪表板 - Excel 图表
如果选择图表来直观地显示数据,Excel 图表可以帮助选择和更改不同的视图。Excel 提供多种图表类型,使您能够使用数据的图形表示在仪表板中表达您想用现有数据传达的信息。
此外,还有一些复杂的图表可用于某些特定用途。其中一些在 Excel 2016 中可用。但是,它们也可以从 Excel 2013 中的内置图表类型构建。
本章将介绍 Excel 中的图表类型以及每种图表类型的使用时机。请记住,在一个仪表盘图表中,应该只传达一个信息。否则,可能会导致解读上的混淆。您可以调整图表大小,以便在仪表盘中容纳更多图表,每个图表传达特定的信息。
除了本章讨论的图表类型外,还有一些广泛用于以视觉线索描绘信息的先进图表。您将在仪表盘高级 Excel 图表章节中学习高级图表类型及其用法。
图表类型
如果您使用的是 Excel 2013,则可以找到以下主要图表类型:
柱形图
折线图
饼图
环形图
条形图
面积图
XY(散点)图
气泡图
股票图
曲面图
雷达图
要了解这些图表,请参考教程:Excel 图表。
组合图表
当您拥有混合类型的数据时,可以使用组合图表来显示它。图表可以只有主垂直轴,也可以同时具有主垂直轴和次垂直轴。您将在后面的章节中学习组合图表。
选择合适的图表类型
要在仪表盘中用图表显示数据,首先要确定图表的用途。一旦清楚了想要用图表表示什么,就可以选择最能表达您信息的图表类型。
以下是一些关于选择图表类型的建议:
如果要比较数据值,可以选择条形图、饼图、折线图或散点图。
如果要显示分布情况,可以使用柱形图、散点图或折线图。
如果要显示随时间变化的趋势,可以使用折线图。
如果要表示整体的各个部分,饼图可以是一个选择。但是,使用饼图时,请记住,只有两个或三个数据值差异很大的不同数据点才能通过饼图扇区的不同大小有效地描绘出来。如果试图在一个饼图中描绘更多的多个数据点,则很难进行比较。
如果以下任何一个是目的,则可以使用散点图:
您想显示大型数据集之间的相似性,而不是数据点之间的差异。
您想比较许多数据点,而不考虑时间。散点图中包含的数据越多,可以进行的比较就越好。
Excel 中的推荐图表可以帮助您找到适合您数据的图表类型。
在 Excel 中,您可以创建一个具有特定图表类型的图表,并随时轻松修改它。
在表格中使用迷你图显示趋势
迷你图是放置在单个单元格中的小型图表,每个图表代表您选择中的一行数据。它们提供了一种快速查看趋势的方法。在 Excel 中,您可以使用折线迷你图、柱形迷你图或胜/负迷你图。
您可以使用快速分析工具快速将迷你图添加到您的表格中。
确定要为其添加迷你图的数据。
在数据的右侧保留一空列并命名该列。迷你图将放置在此列中。
选择数据。
快速分析工具按钮
出现在所选数据的右下角。
点击快速分析
按钮。快速分析工具出现。点击迷你图。图表选项出现。
点击折线。将为所选数据中的每一行显示折线图。
点击柱形。将为所选数据中的每一行显示柱形图。
胜/负图表不适合此数据。请考虑以下数据以了解胜/负图表的外观。
使用组合图表进行比较
如果数据范围差异很大,可以使用组合图表组合两种或多种图表类型来比较不同类别的数值。使用次坐标轴来描绘另一个数据范围,图表将更容易阅读并快速掌握信息。
快速微调图表
您可以使用三个按钮
、
和
快速微调图表,这些按钮出现在图表的右上角。
使用
图表元素,您可以向图表添加或删除轴、轴标题、图例、数据标签、网格线、误差线等。使用
图表样式,您可以通过设置图表样式和颜色来自定义图表的样式。使用
图表筛选器,您可以动态编辑图表上显示的数据点(值)和名称。
您可以选择/取消选择图表元素。
您可以设置网格线以显示深度轴。
您可以设置图表样式。
您可以为图表选择配色方案。
您可以动态选择要显示的值和名称。
值是数据系列和类别。
名称是数据系列(列)和类别(行)的名称。
使用美观的图例
您可以拥有美观且有意义的数据标签。
您可以相对于数据点在任何位置放置数据标签。
您可以使用各种选项(包括效果)设置数据标签的格式。
您可以将数据标签更改为任何形状。
数据标签可以具有不同的尺寸。您可以调整每个数据标签的大小,以便其中的文本可见。
您可以为任何数据标签包含来自数据点或任何其他文本的文本,以使其可刷新,从而使其动态化。
您可以使用引导线将数据标签连接到其数据点。
您可以通过移动数据标签来调整数据标签与数据点之间的距离。
您可以设置引导线的格式以使其醒目。
您可以根据您的数据和想要突出显示的内容,选择这些选项中的任何一个来在图表上显示数据标签。
即使切换到不同的图表类型,数据标签也会保留在原位。但是,在设置任何图表元素(包括数据标签)的格式之前,请先确定图表类型。
在图表中使用趋势线
您可以使用趋势线在图表中描绘结果的预测。
在图表中使用形状
您可以在图表中插入不同类型的形状。插入形状后,您可以使用“编辑文本”向其中添加文本。您可以使用“更改形状”和/或“编辑点”来编辑形状。
您可以更改形状的样式,选择形状填充颜色,设置形状轮廓格式并向形状添加视觉效果。
使用圆柱体、圆锥体和棱锥体
在 3D 柱形图中,默认情况下,您将拥有方块。
为了使您的图表在仪表盘中更醒目,您可以选择其他 3D 柱形形状,例如圆柱体、圆锥体、棱锥体等。您可以在“设置数据系列格式”窗格中选择这些形状。
棱锥形状的柱形
圆柱形状的柱形
圆锥形状的柱形
在图表中使用图片
您可以使用图片代替柱形来更强调您的数据演示。
Excel 仪表盘 - 交互式控件
如果您要在仪表盘上显示更多数据,而这些数据无法容纳在一个屏幕中,则可以选择使用作为 Excel Visual Basic一部分提供的 Excel 控件。最常用的控件是滚动条、单选按钮和复选框。通过将这些控件添加到仪表盘中,您可以使其具有交互性,并允许用户通过可能的选项查看数据的不同方面。
您可以在仪表盘中提供交互式控件,例如滚动条、复选框和单选按钮,以方便接收者动态查看显示为结果的不同数据方面。您可以与接收者一起确定仪表盘的特定布局,然后一直使用相同的布局。Excel 交互式控件易于使用,不需要任何 Excel 专业知识。
Excel 交互式控件将在功能区上的“开发工具”选项卡中可用。
如果在功能区上找不到“开发工具”选项卡,请执行以下操作:
- 在 Excel 选项框中单击“自定义功能区”。
- 在“自定义功能区”框中选择“主选项卡”。
- 选中“主选项卡”列表中的“开发工具”框。
- 单击“确定”。您将在功能区上找到“开发工具”选项卡。
仪表盘中的滚动条
任何仪表盘的一个特性是仪表盘中的每个组件都尽可能紧凑。假设您的结果如下所示:
如果您能像下面这样使用滚动条来呈现此表,则浏览数据会更容易。
您还可以使用滚动条在条形图中设置动态目标线。当您上下移动滚动条时,目标线会上下移动,并且那些与目标线交叉的条形将被突出显示。
在接下来的章节中,您将学习如何创建滚动条以及如何创建与滚动条链接的动态目标线。您还将学习如何在滚动条中显示动态标签。
创建滚动条
要为表格创建滚动条,首先将列的标题复制到工作表上的空区域,如下所示。
插入滚动条。
单击功能区上的“开发工具”选项卡。
单击“控件”组中的“插入”。
在图标下拉列表中的“窗体控件”下单击“滚动条”图标。
将光标移到 I 列并向下拖动以插入垂直滚动条。
调整滚动条的高度和宽度,并将其与表格对齐。
右键单击滚动条。
在下拉列表中单击“设置控件格式”。
出现“设置控件格式”对话框。
单击“控件”选项卡。
在出现的框中键入以下内容。
单击“确定”按钮。滚动条可以使用了。您已将单元格 O2 选择为滚动条的单元格链接,当您上下移动滚动条时,该单元格的值为 0-36。接下来,您必须基于单元格 O2 中的值创建表格中数据的副本。
在单元格 K3 中,键入以下内容:
=OFFSET(Summary[@[S. No.]],$O$2,0)。
按 Enter 键。复制公式填充列中的单元格。
复制公式填充其他列中的单元格。
您的动态可滚动表格已准备好复制到您的仪表盘中。
向下移动滚动条。
正如您所看到的,单元格——滚动条单元格链接中的值会发生变化,表格中的数据会根据此值进行复制。一次显示12行数据。
将滚动条拖动到底部。
由于当前值为36(如单元格O2所示),而36是您在“格式控件”对话框中设置的最大值,因此显示数据的最后12行。
您可以根据需要更改动态表格的相对位置、一次显示的行数、单元格链接到滚动条等。如上所述,这些都需要在“格式控件”对话框中设置。
创建动态交互式目标线
假设您想显示过去6个月按销售区域划分的销售数据。您还为每个月设定了目标。
您可以执行以下操作:
- 创建一个柱状图,显示所有这些信息。
- 在各列上创建一条目标线。
- 使目标线与滚动条交互。
- 通过在数据中设置目标值来使目标线动态化。
- 突出显示达到目标的值。
创建一个柱状图,显示所有这些信息
选择数据。插入一个簇状柱状图。
在各列上创建一条目标线
将图表类型更改为组合图。为目标序列选择“线”图表类型,为其余序列选择“簇状柱形图”。
为目标线创建一个基础表格。稍后您将使其动态化。
将目标线的数据序列值更改为上表中的“目标”列。
单击“确定”按钮。
更改簇状柱形图的配色方案。将目标线更改为绿色虚线。
使目标线与滚动条交互
插入一个滚动条,将其放置在图表下方,并调整其大小使其跨越从一月到六月。
在“格式控件”对话框中输入滚动条参数。
创建一个包含两列的表格——月份和目标。
根据数据表和滚动条单元格链接输入值。
此表根据滚动条位置显示月份和相应的目标。
通过在数据中设置目标值来使目标线动态化
现在,您可以使目标线动态化了。
在您为目标线创建的基础表中,通过键入 = $G$12 来更改“目标”列的值。
如您所知,单元格G12动态显示目标值。
正如您所看到的,目标线会根据滚动条移动。
突出显示达到目标的值
这是最后一步。您想突出显示在任何时间点达到目标的值。
在数据表的右侧添加列——东部结果、北部结果、南部结果和西部结果。
在单元格H3中,输入以下公式:
=IF(D3>=$G$12,D3,NA())
将公式复制到表中的其他单元格。调整表格大小。
正如您所看到的,列“东部结果”、“北部结果”、“南部结果”和“西部结果”中的值会根据滚动条(即目标值)动态变化。大于或等于目标的值将显示,其他值只是#N/A。
更改图表数据区域以包含数据表中新添加的列。
单击“更改图表类型”。
将目标序列设置为“线”,其余设置为“簇状柱形图”。
对于新添加的数据序列,选择“次坐标轴”。
以东部、北部、南部和西部序列填充橙色,东部结果、北部结果、南部结果和西部结果序列填充绿色这种方式设置数据序列格式。
为目标线输入数据标签,并使用对动态数据表中月份值的单元格引用使其动态化。
您带有动态目标线的图表已准备好包含在仪表板中。
您可以清除次坐标轴,因为它不需要。当您移动滚动条时,目标线会移动,条形图也会相应地突出显示。目标线还将显示月份的标签。
Excel选项(单选)按钮
单选按钮通常用于从给定的一组选项中选择一个选项。它始终由一个小圆圈表示,选中时圆圈内会有一个点。当您有一组单选按钮时,您只能选择其中一个。
在Excel中,单选按钮称为选项按钮。
您可以在图表中使用Excel选项按钮来选择读者想要查看的数据详细信息。例如,在上一节的示例中,您创建了一个滚动条来获取一个动态目标线,该目标线根据月份显示目标值。您可以使用选项按钮来选择月份以及目标值,并以此为基础显示目标线。步骤如下:
- 创建一个柱状图,显示所有这些信息。
- 在各列上创建一条目标线。
- 使目标线与选项按钮交互。
- 通过在数据中设置目标值来使目标线动态化。
- 突出显示达到目标的值。
步骤1和2与前一种情况相同。完成步骤2后,您将获得以下图表。
使目标线与选项按钮交互
插入一个选项按钮。
单击功能区上的“开发工具”选项卡。
单击“控件”组中的“插入”。
单击下拉列表图标中的“窗体控件”下的“选项按钮”图标。
将其放置在图表的右上角。
右键单击选项按钮。单击下拉列表中的“设置单元格格式”选项。
在“设置对象格式”对话框的“控件”选项卡下,输入选项按钮参数。
单元格F10链接到选项按钮。垂直复制选项按钮5次。
正如您所看到的,所有选项按钮都具有相同的名称,称为“标题名称”。但是,在内部,Excel将为这些选项按钮提供不同的名称,您可以在“名称”框中查看这些名称。此外,由于选项按钮1设置为链接到单元格F10,因此所有副本也引用相同的单元格。
单击任何选项按钮。
正如您所看到的,链接单元格中的数字会更改为选项按钮的序号。将选项按钮重命名为一月、二月、三月、四月、五月和六月。
创建一个包含两列的表格——月份和目标。根据数据表和滚动条单元格链接输入值。
此表根据选定的选项按钮显示月份和相应的目标。
通过在数据中设置目标值来使目标线动态化
现在,您可以使目标线动态化了。
在您为目标线创建的基础表中,通过键入 = $G$12 来更改“目标”列的值。
如您所知,单元格G12动态显示目标值。
正如您所看到的,目标线根据选定的选项按钮显示。
突出显示达到目标的值
这是最后一步。您想突出显示在任何时间点达到目标的值。
在数据表的右侧添加列——东部结果、北部结果、南部结果和西部结果。
在单元格H3中,输入以下公式:
=IF(D3>=$G$12,D3,NA())
将公式复制到表中的其他单元格。调整表格大小。
正如您所看到的,列“东部结果”、“北部结果”、“南部结果”和“西部结果”中的值会根据滚动条(即目标值)动态变化。大于或等于目标的值将显示,其他值只是#N/A。
更改图表数据区域以包含数据表中新添加的列。
单击“更改图表类型”。
将目标序列设置为“线”,其余设置为“簇状柱形图”。
对于新添加的数据序列,选择“次坐标轴”。
以东部、北部、南部和西部序列填充橙色,东部结果、北部结果、南部结果和西部结果序列填充绿色这种方式设置数据序列格式。
向目标线添加一个动态数据标签,其值为单元格$G$12中的值。
清除次坐标轴,因为它不需要。
在功能区的“视图”选项卡下,取消选中“网格线”框。
在“设置坐标轴格式”选项中将“标签”选项更改为“高”。这会将垂直坐标轴标签移到右侧,使您的目标线数据标签更加醒目。
您带有动态目标线和选项按钮的图表已准备好包含在仪表板中。
当您选择一个选项按钮时,目标线将根据所选月份的目标值显示,条形图也会相应地突出显示。目标线还将显示目标值的数据标签。
Excel复选框
复选框通常用于从给定的一组选项中选择一个或多个选项。复选框始终由小方块表示,选中时方块内会有一个勾号。当您有一组复选框时,可以选择任意数量的复选框。例如:
您可以在图表中使用Excel复选框来选择读者想要查看的数据详细信息。例如,在上一节的示例中,您创建了一个柱状图,该图显示了四个区域(东部、北部、南部和西部)的数据。您可以使用复选框来选择要显示数据的区域。您可以一次选择任意数量的区域。
您可以从上一节的最后一步开始:
插入一个复选框。
单击功能区上的“开发工具”选项卡。
单击“控件”组中的“插入”。
单击下拉列表图标中的“窗体控件”下的“复选框”图标。
将其放置在图表的左上角。
将复选框的名称更改为“东部”。
右键单击复选框。单击下拉列表中的“设置单元格格式”。
在“设置单元格格式”对话框的“控件”选项卡下,输入复选框参数。
单击“确定”按钮。您可以看到,如果您选中复选框,链接单元格C19中将显示TRUE;如果您取消选中复选框,则将显示FALSE。
复制复选框并粘贴3次(水平方向)。
将名称更改为“北部”、“南部”和“西部”。
正如您所看到的,当您复制复选框时,链接单元格对于复制的复选框也保持不变。但是,由于复选框可以进行多个选择,因此您需要使链接单元格不同。
将“北部”、“南部”和“西部”的链接单元格分别更改为$C$20、$C$21和$C$22。
下一步是仅在图表中显示所选区域的数据。
创建如下所示的表格结构:
- 在单元格C21中键入 =IF($C$19,H3,NA())。
- 在单元格D21中键入 =IF($D$19,I3,NA())。
- 在单元格E21中键入 =IF($E$19,J3,NA())。
- 在单元格F21中键入 =IF($F$19,K3,NA())。
- 填写表中的其他行。
添加“目标”列。
将图表数据更改为此表。
图表显示所选区域中大于所选月份目标值的数据。
Excel仪表板 - 高级Excel图表
您知道图表有助于以可视化方式传达您的数据信息。除了Excel中可用的图表类型外,还有一些广泛使用的应用程序图表变得流行起来。其中一些也包含在Excel 2016中。
如果您使用的是 Excel 2013 或更早版本,请参考教程 – 高级 Excel 图表,了解这些图表以及如何使用内置图表类型创建它们。
高级 Excel 图表类型
以下高级 Excel 图表类型将有助于包含在您的仪表板中:
瀑布图
瀑布图非常适合显示您如何得出净值(例如净收入),方法是细分正负贡献的累积效应。
带状图
带状图适合以图形方式表示跨时间段的数据,将每个数据点限定在一个定义的区间内。例如,来自不同地区的产品客户调查结果。
甘特图
甘特图是一种图表,其中一系列水平线显示在特定时间段内完成的工作量与计划用于这些时间段的工作量之间的关系。
温度计图
当您需要表示目标值和实际值时,可以使用温度计图强调显示这些值。
仪表图
仪表图显示最小值、最大值和当前值,描绘了距离最大值的远近。
子弹图
子弹图可用于将一个度量与一个或多个相关度量进行比较,并将该度量与定义的定量范围相关联,以声明其定性状态,例如好、满意和差。您还可以使用子弹图来显示 KPI。
漏斗图
漏斗图用于可视化数据从一个阶段到另一个阶段的逐步减少。例如,销售渠道。
华夫饼图
华夫饼图是显示工作进度(按完成百分比)、目标达成与目标等的好选择。
热力图
热力图是表格中数据的可视化表示,用于突出显示重要的数据点。
阶梯图
如果您需要显示在不规则间隔发生并在变化之间保持不变的变化,则阶梯图很有用。
箱线图
箱线图通常用于统计分析。例如,您可以使用箱线图来比较实验结果或竞争性考试结果。
直方图
直方图是数值数据分布的图形表示,广泛用于统计分析。
帕累托图
帕累托图是另一个广泛用于统计分析和决策的图表。它表示帕累托分析,也称为 80/20 法则,这意味着 80% 的结果是由于 20% 的原因造成的。
使用子弹图显示季度业绩
假设您需要在仪表板上显示销售团队的季度业绩。数据可以如下所示。
您可以使用子弹图如下所示在仪表板上显示此信息:
正如您所看到的,这占用空间较小,但传达了大量信息。
使用华夫饼图显示按区域划分的利润百分比
假设您需要显示东、北、南、西四个地区的利润百分比。
您可以使用华夫饼图如下所示在仪表板上醒目地显示此信息。
此显示不仅描绘了值,而且还进行了良好的比较。
Excel 仪表板 - 数据透视表
如果您的数据位于单个 Excel 表格中,则可以使用 Excel 数据透视表以所需的方式汇总数据。数据透视表是一个极其强大的工具,您可以使用它来切分和组合数据。您可以使用紧凑型表格跟踪和分析数十万个数据点,该表格可以动态更改,使您可以找到数据的不同视角。它是一个易于使用的工具,但功能强大。
Excel 提供了一种更强大的方法来从多个表格、不同的数据源和外部数据源创建数据透视表。它被称为 Power 数据透视表,它在其称为数据模型的数据库上运行。您将在其他章节中了解 Power 数据透视表以及其他 Excel 强大工具,例如 Power 数据透视图和 Power View 报表。
数据透视表、Power 数据透视表、Power 数据透视图和 Power View 报表有助于在仪表板上显示来自大型数据集的汇总结果。在尝试使用强大工具之前,您可以先掌握普通数据透视表。
创建数据透视表
您可以从数据范围或 Excel 表格创建数据透视表。在这两种情况下,数据的首行都应包含列的标题。
您可以从空数据透视表开始并从头构建它,或者使用 Excel 建议的数据透视表命令来预览数据的可能的自定义数据透视表,并选择一个适合您目的的数据透视表。无论哪种情况,您都可以随时修改数据透视表,以深入了解手头数据的不同方面。
考虑以下包含每个销售人员、每个地区以及 1 月、2 月和 3 月的销售数据的数据范围:
要从此数据范围创建数据透视表,请执行以下操作:
确保第一行有标题。您需要标题,因为它们将成为数据透视表中的字段名称。
将数据范围命名为 SalesData_Range。
单击数据范围 - SalesData_Range。
单击功能区上的“插入”选项卡。
单击“表格”组中的“数据透视表”。
出现“创建数据透视表”对话框。
正如您所看到的,“创建数据透视表”对话框中,“选择要分析的数据”下,您可以选择当前工作簿中的表格或范围,也可以使用外部数据源。因此,您可以使用相同的步骤从范围或表格创建数据透视表。
单击“选择表格或范围”。
在“表格/范围”框中,键入范围名称 - SalesData_Range。
在“选择要放置数据透视表报表的位置”下单击“新建工作表”。
您还可以看到,您可以通过将此数据范围添加到数据模型来选择分析多个表格。数据模型是 Excel Power Pivot 数据库。
单击“确定”按钮。一个新的工作表将被插入到您的工作簿中。新的工作表包含一个空数据透视表。
将工作表命名为 - Range-PivotTable。
正如您所看到的,数据透视表字段列表出现在工作表的右侧,其中包含数据范围中列的标题名称。此外,在功能区上,“数据透视表工具” - “分析”和“设计”出现。
您需要根据要显示的数据选择数据透视表字段。通过将字段放在适当的区域,您可以获得所需的数据布局。例如,要按销售人员汇总 1 月、2 月和 3 月的订单金额,您可以执行以下操作:
单击数据透视表字段列表中的“销售人员”字段,并将其拖动到“行”区域。
单击数据透视表字段列表中的“月份”字段,并将其也拖动到“行”区域。
单击“订单金额”并将其拖动到“∑ 值”区域。
您的数据透视表已准备就绪。您可以通过简单地跨区域拖动字段来更改数据透视表的布局。您可以选择/取消选择数据透视表字段列表中的字段以选择要显示的数据。
筛选数据透视表中的数据
如果您需要关注数据透视表数据的一个子集,您可以根据一个或多个字段的值的子集筛选数据透视表中的数据。例如,在上例中,您可以根据“地区”字段筛选数据,以便您只能显示所选地区的数据。
有几种方法可以筛选数据透视表中的数据:
- 使用报表筛选器进行筛选。
- 使用切片器进行筛选。
- 手动筛选数据。
- 使用标签筛选器进行筛选。
- 使用值筛选器进行筛选。
- 使用日期筛选器进行筛选。
- 使用前 10 筛选器进行筛选。
- 使用时间轴进行筛选。
您将在本节中了解报表筛选器的用法,并在下一节中了解切片器的用法。有关其他筛选选项,请参考 Excel 数据透视表教程。
您可以为其中一个字段分配筛选器,以便您可以根据该字段的值动态更改数据透视表。
- 将“地区”字段拖动到“筛选器”区域。
- 将“销售人员”字段拖动到“行”区域。
- 将“月份”字段拖动到“列”区域。
- 将“订单金额”字段拖动到“∑ 值”区域。
带有标签“地区”的筛选器出现在数据透视表上方(如果您在数据透视表上方没有空行,数据透视表将向下移动以腾出空间用于筛选器)。
正如您所看到的,
销售人员值显示在行中。
月份值显示在列中。
地区筛选器显示在顶部,默认选择为“全部”。
汇总值是订单金额之和。
按销售人员划分的订单金额之和显示在“总计”列中。
按月份划分的订单金额之和显示在“总计”行中。
单击地区筛选器中的箭头。
出现包含“地区”字段值的下拉列表。
选中“选择多个项目”复选框。将为所有值显示复选框。默认情况下,所有复选框都已选中。
取消选中“(全部)”复选框。所有复选框都将被取消选中。
选中“南方”和“西方”复选框。
单击“确定”按钮。将仅汇总与南方和西方地区相关的数据。
正如您所看到的,在地区筛选器旁边的单元格中显示“(多个项目)”,这表示您选择了多个值。但是,从显示的报表中不知道有多少个值和/或哪些值。在这种情况下,使用切片器是更好的筛选选项。
在数据透视表中使用切片器
使用切片器进行筛选有很多优点:
您可以通过选择切片器的字段来拥有多个筛选器。
您可以可视化应用筛选器的字段(每个字段一个切片器)。
切片器将具有表示其代表的字段值的按钮。您可以单击切片器的按钮来选择/取消选择字段中的值。
您可以可视化筛选器中使用了哪些字段值(所选按钮在切片器中突出显示)。
您可以对多个数据透视表和/或数据透视图使用一个公共切片器。
您可以隐藏/取消隐藏切片器。
要了解切片器的用法,请考虑以下数据透视表。
假设您要根据“地区”和“月份”字段筛选此数据透视表。
- 单击功能区上“数据透视表工具”下的“分析”选项卡。
- 单击“筛选器”组中的“插入切片器”。
出现“插入切片器”对话框。它包含您的数据中的所有字段。
- 选中“地区”和“月份”复选框。
单击“确定”按钮。将为每个选定字段出现切片器,默认情况下所有值都已选中。“切片器工具”将出现在功能区上,用于处理切片器的设置、外观和风格。
正如您所看到的,每个切片器都具有其代表的字段的所有值,并且这些值显示为按钮。默认情况下,字段的所有值都已选中,因此所有按钮都突出显示。
假设您只想显示南方和西方地区的以及 2 月和 3 月的数据透视表。
单击“地区”切片器中的“南方”。只有“南方”将在“地区”切片器中突出显示。
按住Ctrl键,然后点击“区域切片器”中的“西区”。
点击“月份切片器”中的“二月”。
按住Ctrl键,然后点击“月份切片器”中的“三月”。切片器中选定的值会高亮显示。数据透视表将根据选定的值进行汇总。
要添加/删除筛选器中某个字段的值,请按住Ctrl键,然后点击相应切片器中的按钮。
Power Pivot表和Power Pivot图表
当您的数据集很大时,您可以使用Excel Power Pivot,它可以处理数亿行数据。数据可以来自外部数据源,Excel Power Pivot会构建一个以内存优化模式工作的数据模型。您可以执行计算、分析数据并生成报告以得出结论和做出决策。报告可以是Power Pivot表或Power Pivot图表,也可以是两者的组合。
您可以将Power Pivot用作临时报表和分析解决方案。因此,拥有Excel实际操作经验的人员可以在几分钟内完成高端数据分析和决策,并且是包含在仪表板中的宝贵资产。
Power Pivot的用途
您可以将Power Pivot用于以下用途:
- 执行强大的数据分析并创建复杂的数据模型。
- 快速地将来自多个不同来源的大量数据混合在一起。
- 执行信息分析并以交互方式共享见解。
- 创建关键绩效指标 (KPI)。
- 创建Power Pivot表。
- 创建Power Pivot图表。
数据透视表和Power Pivot表之间的区别
Power Pivot表在其布局上类似于数据透视表,但存在以下区别:
数据透视表基于Excel表格,而Power Pivot表基于作为数据模型一部分的数据表。
数据透视表基于单个Excel表格或数据区域,而Power Pivot表可以基于多个数据表,前提是这些数据表已添加到数据模型中。
数据透视表是从Excel窗口创建的,而Power Pivot表是从Power Pivot窗口创建的。
创建Power Pivot表
假设您在数据模型中拥有两个数据表——销售人员和销售额。要从这两个数据表创建Power Pivot表,请按照以下步骤操作:
在Power Pivot窗口的Ribbon中点击“开始”选项卡。
点击Ribbon上的“数据透视表”。
在下拉列表中点击“数据透视表”。
将出现“创建数据透视表”对话框。点击“新建工作表”。
点击“确定”按钮。Excel窗口中将创建一个新的工作表,并出现一个空Power Pivot表。
您可以看到,Power Pivot表的布局与数据透视表的布局相似。
数据透视表字段列表显示在工作表的右侧。这里有一些与数据透视表不同的方面。Power Pivot表字段列表有两个选项卡——“活动”和“全部”,它们显示在标题下方和字段列表上方。“全部”选项卡高亮显示。“全部”选项卡显示数据模型中的所有数据表,“活动”选项卡显示当前Power Pivot表中选择的所有数据表。
点击“全部”选项卡下数据透视表字段列表中的表名。
将出现带有复选框的相应字段。
每个表名左侧都会显示符号
。如果将光标放在此符号上,将显示该数据表的“数据源”和“模型表名”。
- 将“销售人员”从“销售人员”表拖动到“行”区域。
- 点击“活动”选项卡。
“销售人员”字段将出现在Power Pivot表中,“销售人员”表将出现在“活动”选项卡下。
- 点击“全部”选项卡。
- 点击“销售额”表中的“月份”和“订单金额”。
- 点击“活动”选项卡。
两个表——“销售额”和“销售人员”都将出现在“活动”选项卡下。
- 将“月份”拖动到“列”区域。
- 将“区域”拖动到“筛选器”区域。
- 点击“区域”筛选器框中“全部”旁边的箭头。
- 点击“选择多个项目”。
- 点击“北区”和“南区”。
- 点击“确定”按钮。按升序对列标签进行排序。
可以动态修改Power Pivot表以浏览和报告数据。
创建Power Pivot图表
Power Pivot图表是基于数据模型并从Power Pivot窗口创建的数据透视图表。虽然它有一些与Excel数据透视图表类似的功能,但也有一些使其功能更强大的其他功能。
假设您要基于以下数据模型创建Power Pivot图表。
- 在Power Pivot窗口的Ribbon中点击“开始”选项卡。
- 点击“数据透视表”。
- 在下拉列表中点击“数据透视图表”。
将出现“创建数据透视图表”对话框。点击“新建工作表”。
点击“确定”按钮。Excel窗口的新工作表上将创建一个空的数据透视图表。在本章中,当我们说数据透视图表时,指的是Power Pivot图表。
您可以看到,数据模型中的所有表都显示在数据透视图表字段列表中。
- 点击数据透视图表字段列表中的“销售人员”表。
- 将“销售人员”和“区域”字段拖动到“轴”区域。
数据透视图表上将出现两个选定字段的字段按钮。这些是轴字段按钮。字段按钮用于筛选数据透视图表上显示的数据。
将“总销售额”从四个表(东区销售额、北区销售额、南区销售额和西区销售额)中的每一个拖动到“∑ 值”区域。
您可以看到,工作表上将显示以下内容:
- 默认情况下,数据透视图表中显示的是柱状图。
- 在“图例”区域中,添加了“∑ 值”。
- 值将显示在数据透视图表的图例中,标题为“值”。
- 值字段按钮将出现在数据透视图表上。
您可以移除图例和值字段按钮,使数据透视图表看起来更整洁。
点击数据透视图表右上角的
按钮。在“图表元素”中取消选中“图例”。
右键点击值字段按钮。
在下拉列表中点击“隐藏图表上的值字段按钮”。
图表上的值字段按钮将被隐藏。
请注意,字段按钮和/或图例的显示取决于数据透视图表的上下文。您需要决定需要显示什么内容。
与Power Pivot表一样,Power Pivot图表字段列表也包含两个选项卡——“活动”和“全部”。此外,还有四个区域:
- 轴(类别)
- 图例(系列)
- ∑ 值
- 筛选器
您可以看到,图例中填充了“∑ 值”。此外,为了方便筛选显示的数据,字段按钮将添加到数据透视图表中。您可以点击字段按钮上的箭头并选择/取消选择要在Power Pivot图表中显示的值。
表和图表的组合
Power Pivot提供Power Pivot表和Power Pivot图表的不同组合,用于数据探索、可视化和报告。
考虑Power Pivot中我们将用于插图的以下数据模型:
您可以在Power Pivot中使用以下表和图表的组合。
图表和表格(水平) - 您可以在同一工作表中水平地并排创建Power Pivot图表和Power Pivot表。
图表和表格(垂直) - 您可以在同一工作表中垂直地上下创建Power Pivot图表和Power Pivot表。
这些组合以及更多组合都可以在Power Pivot窗口中点击Ribbon上的“数据透视表”时出现的下拉列表中找到。
Power Pivot中的层次结构
您可以使用Power Pivot中的层次结构进行计算以及向上和向下钻取嵌套数据。
考虑本章中用于插图的以下数据模型。
您可以在数据模型的图表视图中创建层次结构,但只能基于单个数据表。
按顺序依次点击数据表“奖牌”中的列——“运动”、“项目ID”和“赛事”。请记住,顺序对于创建有意义的层次结构非常重要。
右键点击所选内容。
在下拉列表中点击“创建层次结构”。
将创建具有三个选定字段作为子级别的层次结构字段。
- 右键点击层次结构名称。
- 在下拉列表中点击“重命名”。
- 键入有意义的名称,例如“赛事层次结构”。
您可以使用在数据模型中创建的层次结构创建Power Pivot表。
- 创建一个Power Pivot表。
您可以看到,在“数据透视表字段”列表中,“赛事层次结构”显示为“奖牌”表中的一个字段。“奖牌”表中的其他字段已折叠并显示为“更多字段”。
- 点击“赛事层次结构”前面的箭头
。 - 点击“更多字段”前面的箭头
。
将显示“赛事层次结构”下的字段。“更多字段”下将显示“奖牌”表中的所有字段。
按如下方式将字段添加到Power Pivot表:
- 将“赛事层次结构”拖动到“行”区域。
- 将“奖牌”拖动到“∑ 值”区域。
您可以看到,Power Pivot表中显示“运动”字段的值,其前面带有“+”号。显示每项运动的奖牌数量。
点击“水上运动”之前的“+”号。将显示“水上运动”下的“项目ID”字段值。
点击出现的子项D22。“D22”下的“赛事”字段值将显示。
您可以看到,给出了赛事的奖牌数量,这些数量在上级——“项目ID”级别进行汇总,然后在上级——“运动”级别进一步汇总。
在Power Pivot表中使用层次结构进行计算
您可以使用Power Pivot表中的层次结构进行计算。例如,在“赛事层次结构”中,您可以按如下方式显示子级别的奖牌数量占其父级别的奖牌数量的百分比:
- 右键点击赛事的“奖牌计数”值。
- 在下拉列表中点击“值字段设置”。
将出现“值字段设置”对话框。
- 点击“显示值方式”选项卡。
- 点击“显示值为”框。
- 点击“父行总计的百分比”。
- 单击“确定”按钮。
您可以看到,子级显示为父级总计的百分比。您可以通过将父级的子级百分比值相加来验证这一点。总和将为 100%。
层次结构的向上和向下钻取
您可以使用 Power Pivot 表中的快速浏览工具快速向上和向下钻取层次结构中的各级。
点击 Power Pivot 表中“事件”字段的值。
点击快速浏览工具 -
,该工具显示在包含所选值的单元格的右下角。
将出现带有“向上钻取”选项的“浏览”框。这是因为从“事件”只能向上钻取,因为其下没有子级。
点击“向上钻取”。Power Pivot 表数据将向上钻取到“学科”级别。
点击快速浏览工具 -
,该工具显示在包含值的单元格的右下角。
将出现带有“向上钻取”和“向下钻取”选项的“浏览”框。这是因为从“学科”可以向上钻取到“运动”级别,或者向下钻取到“事件”级别。
这样,您可以快速在 Power Pivot 表中上下移动层次结构。
使用公共切片器
您可以插入切片器并在 Power Pivot 表和 Power Pivot 图表之间共享它们。
水平并排创建 Power Pivot 图表和 Power Pivot 表。
点击 Power Pivot 图表。
将“学科”从“学科”表拖到“轴”区域。
将“奖牌”从“奖牌”表拖到“∑ 值”区域。
点击 Power Pivot 表。
将“学科”从“学科”表拖到“行”区域。
将“奖牌”从“奖牌”表拖到“∑ 值”区域。
- 点击功能区上“数据透视表工具”中的“分析”选项卡。
- 点击“插入切片器”。
将出现“插入切片器”对话框。
- 点击“奖牌”表中的“NOC_国家/地区”和“运动”。
- 单击“确定”。
将出现两个切片器 - “NOC_国家/地区”和“运动”。
排列和调整它们的大小,使其与 Power Pivot 表正确对齐,如下所示。
- 点击“NOC_国家/地区”切片器中的“美国”。
- 点击“运动”切片器中的“水上运动”。
Power Pivot 表将根据所选值进行筛选。
您可以看到,Power Pivot 图表未进行筛选。要使用相同的筛选器筛选 Power Pivot 图表,您可以使用与 Power Pivot 表相同的切片器。
- 点击“NOC_国家/地区”切片器。
- 点击功能区上“切片器工具”中的“选项”选项卡。
- 点击“切片器”组中的“报表连接”。
将出现“NOC_国家/地区”切片器的“报表连接”对话框。
您可以看到,工作簿中的所有 Power Pivot 表和 Power Pivot 图表都列在对话框中。
点击与所选 Power Pivot 表位于同一工作表中的 Power Pivot 图表。
单击“确定”按钮。
对“运动”切片器重复此操作。
Power Pivot 图表也将根据在两个切片器中选择的数值进行筛选。
接下来,您可以向 Power Pivot 图表和 Power Pivot 表添加更多详细信息。
- 点击 Power Pivot 图表。
- 将“性别”拖到“图例”区域。
- 右键点击 Power Pivot 图表。
- 单击“更改图表类型”。
- 在“更改图表类型”对话框中选择“堆积柱形图”。
- 点击 Power Pivot 表。
- 将“事件”拖到“行”区域。
- 点击功能区上“数据透视表工具”中的“设计”选项卡。
- 点击“报表布局”。
- 点击下拉列表中的“大纲形式”。
仪表板的美观报表
您可以使用 Power Pivot 表和 Power Pivot 图表创建美观的报表,并将它们包含在仪表板中。正如您在上一节中看到的,您可以使用“报表布局”选项来选择报表的样式。例如,使用“显示为大纲形式”选项并选中“带状行”,您将获得如下所示的报表。
您可以看到,字段名称出现在“行标签”和“列标签”的位置,报表一目了然。
您可以在“选择”窗格中选择要在最终报表中显示的对象。例如,如果您不想显示创建和使用的切片器,只需在“选择”窗格中取消选中它们即可隐藏它们。
Excel 仪表板 - Power View 报表
Excel Power View 支持交互式数据可视化,可以鼓励直观的即席数据探索。数据可视化功能多样且动态,因此可以轻松地使用单个 Power View 报表显示数据。
您可以即时处理跨越数千行的庞大数据集,从一种可视化切换到另一种可视化,向上和向下钻取数据并显示数据的核心内容。
Power View 报表基于数据模型,该模型可以称为 Power View 数据库,它可以优化内存,从而实现更快的计算和数据显示。典型的数据模型如下所示。
在本节中,您将了解 Power View 报表的一些突出功能,您可以将这些功能添加到仪表板中。
Power View 可视化
Power View 提供各种类型的数据可视化 -
表
表可视化是最简单也是默认的可视化。如果您想创建任何其他可视化,则首先会创建一个表,您需要通过“切换可视化”选项将其转换为所需的可视化。
矩阵
卡片
图表
Power View 在可视化中具有以下图表类型 -
- 折线图
- 条形图
- 柱形图
- 散点图
- 气泡图
- 饼图
折线图
条形图
柱形图
散点图和气泡图
饼图
地图
带有饼图的地图
Power View 可视化的组合
与 Excel 图表不同,Power View 可视化功能强大,因为它们可以组合显示,每个可视化都可以描绘和/或突出显示重要结果。
例如,您可以在 Power View 中包含三个可视化 -
表可视化 - 显示国家/地区、奖牌和奖牌数量。
堆积柱形图可视化 - 显示国家/地区、性别和奖牌数量。
饼图可视化 - 显示奖牌、性别和奖牌数量。
Power View 可视化中图表的交互性
假设您点击上述 Power View 中的一个饼图扇区。您将观察到以下内容 -
所点击的饼图扇区将突出显示,而其余的饼图扇区将变暗。
表将仅显示与突出显示的扇区相对应的数据。
聚类柱形图将突出显示与突出显示的扇区相对应的数据,而图表其余部分将变暗。
此功能可帮助查看大型数据集结果的受众探索重要的数据点。
Power View 中的切片器
您可以在 Power View 中使用公共切片器来筛选所有 Power View 可视化显示的数据。
例如,在以下 Power View 中,您有两个可视化 -
堆积条形图,按国家/地区和奖牌显示奖牌数量。
堆积柱形图,按运动和奖牌显示奖牌数量。
假设您有两个切片器 - 一个用于性别,一个用于季节,则两个图表中的数据将根据切片器中所选字段进行筛选。
Power View 中的图块
在 Power View 中,图块可帮助您选择字段的一个数据点并查看相应的值。图块可用于表、矩阵、卡片、堆积条形图和地图可视化。
表可视化中的图块
矩阵可视化中的图块
卡片可视化中的图块
堆积条形图可视化中的图块
地图可视化中的图块
图块也可以与可视化组合使用。
您也可以在这些可视化中使用图表的交互性。
Power View 报表
您可以制作美观的 Power View 报表,并将它们包含在仪表板中。
这可以通过选择合适的背景、字体、字体大小、颜色比例等来实现。
关键绩效指标
关键绩效指标 (KPI) 是用于评估已实现目标与既定目标/业务目标之间的可量化指标。在仪表板中,KPI 必须具有一个位置来直观地显示个人/部门/组织当前与预期位置相比所处的位置。
KPI 的示例包括以下内容 -
组织的销售部门可能会使用 KPI 来衡量每月毛利润与预计毛利润。
会计部门可能会衡量每月支出与收入以评估成本。
人力资源部门可能会衡量每季度的员工流动率。
业务专业人员经常使用分组在业务记分卡中的 KPI,以快速准确地获得业务成功的历史总结或识别趋势。
公开或有选择地查看的仪表板会持续监控 KPI,因此被选为最佳监控和报告工具。
KPI 的组成部分
KPI 主要包含三个组成部分 -
- 基准值
- 目标值/目标
- 状态
虽然人们会关注状态,但基准值和目标值也同样重要,因为 KPI 不一定是静态的,随着时间的推移可能会发生变化。
在 Excel 中,基准值、目标值和状态的定义如下节所示。
基准值
基准值由计算字段定义,该字段解析为一个值。计算字段表示表或矩阵该行中项目的当前值。例如,给定期间的销售总额、利润等。
目标值
目标值(或目标)由计算字段定义,该字段解析为一个值,或由一个绝对值定义。它是评估当前值的数值。这可能是以下之一 -
所有行都应达到的固定数字。例如,所有销售人员的销售目标。
计算字段,每行可能都有不同的目标。例如,组织中按部门划分的预算(计算字段)。
状态阈值和状态
状态是值的视觉指示器。Excel 提供不同的方式来可视化针对目标值的现状。
您可以使用子弹图来可视化 KPI。您可以通过列的阴影区域来说明状态阈值,并将状态显示为叠加在状态阈值上的列。
您也可以在 Power View 中定义和可视化 KPI。
在 Excel 中定义 KPI
要定义 KPI,您需要具备以下条件 -
- 基准值
- 目标值
- 状态阈值(例如,差、好、优)
例如,要定义一个 KPI 来监控销售业绩,您需要执行以下操作 -
确定包含总销售额计算值的单元格。这是基准值。
定义可以是绝对值或可变的目标值。
定义状态阈值,帮助您可视化状态。
使用子弹图表可视化KPI
您可以使用子弹图表可视化KPI,其中将清晰地显示以下内容。
- 目标值
- 状态阈值
- 数值(状态)
使用Power View可视化KPI
您可以使用图标可视化在Power View中定义的KPI。
您还可以使用Power View生成美观的报告,其中包含可添加到仪表板的KPI。
正如您所看到的,在Power View中,您可以如下所示呈现结果:
使用图标显示KPI状态的表格可视化。
100% 堆叠条形图可视化显示相对于目标的已完成百分比。您还可以注意到,它可以清晰地比较所有销售人员的业绩。
卡片可视化显示销售人员的KPI状态及其所属区域。您可以交互式地滚动浏览图块以显示不同区域的结果,这也有助于评估各个区域的业绩。
Excel仪表板 - 创建仪表板
在前面的章节中,您已经学习了各种Excel功能,这些功能有助于设置您的仪表板。在本节中,您将学习如何创建仪表板,即创建仪表板所需的步骤。您还将了解有关仪表板的注意事项和禁忌。
由于任何仪表板都基于受众最感兴趣的内容的特定意图,因此仪表板组件和仪表板布局因情况而异。
初始准备
创建仪表板的第一步是进行初始准备。花一些时间了解以下内容:
您为什么需要仪表板? - 这个仪表板是用于特定任务(例如显示项目的进度),还是需要实现更广泛的目标(例如衡量业务绩效)?了解您创建仪表板的原因将指导您的设计。
仪表板将发挥什么作用? - 您的仪表板应仅突出显示增值的数据。您应该了解所需的数据。任何超出此范围的数据都是不必要的。
数据来源是什么? - 您应该了解数据来自何处。它可能只是一个Excel工作表,也可能是通过从各种动态数据源到Excel工作簿的数据连接。
仪表板的目标受众是谁? - 这是针对经理、高管、利益相关者、外部供应商还是普通受众?了解他们的需求和偏好,例如他们查看仪表板的时间、他们期望的细节程度以及他们希望如何消化信息。例如,在选择图表类型时,了解受众可以帮助您决定是否需要显示值之间的关系,或者是否需要进行特定比较。
仪表板需要是静态的还是动态的? - 仪表板可以定期更新(例如每周或每月),还是需要不断更新以简化后端发生的数据更改?此选择将改变您构建仪表板的方式。
仪表板只需要显示数据还是需要交互式? - 仪表板可以只读访问,还是需要提供交互式控件/功能,使某些人能够根据需要浏览数据?此选择也将改变您构建仪表板的方式。
回答完这些问题后,确定您需要和不需要哪些Excel功能。这是因为您的目标和专业知识是创建满足目的的有效仪表板。
接下来,确定仪表板的组件。这些可以是文本、表格、图表、交互式控件等。使用这些组件确定仪表板布局。
在PowerPoint幻灯片上模拟您的Excel仪表板。为每个组件绘制框以了解布局,并添加要包含的组件的快速草图。您也可以在纸上进行此操作。在开始处理实际仪表板之前,请获得管理层和/或主要受众对该模型的批准。这将节省返工时间。但是,随着仪表板的使用并收到反馈,您可能需要对仪表板进行一些调整。但是,经批准的仪表板模型是您工作的良好起点。
组织Excel仪表板的数据源
在Excel中构建仪表板之前,您需要组织数据源。在Excel中,这可以通过多种方式实现:
如果数据只是一个Excel表格,请从将更新数据的电子表格中建立到电子表格的链接。
如果数据来自多个Excel表格,或者来自各种数据源,那么在您的工作簿中构建数据模型是一个不错的选择。
您可以定期将数据导入工作簿,也可以建立数据连接以便在数据更新时刷新数据,这取决于仪表板是静态的还是动态的。
设置Excel仪表板工作簿
组织好数据后,您需要构建工作簿的结构。在工作簿中插入两到三个工作表:一个用于仪表板的工作表和一个或两个用于数据的工作表(数据或数据透视表/数据透视图或Power View报表,您可以隐藏这些工作表)。这将有助于您组织和维护Excel工作簿。
准备Excel仪表板的数据
根据您的选择,即您对“初始准备”步骤中问题的答案,准备Excel仪表板的数据。数据可以是以下任何一种:
- 数据分析的结果
- 数据探索的结果
- 对输入数据进行计算产生的数据
- 来自数据透视表或PowerPivot表的数据汇总
选择仪表板组件
您已经了解了可以在仪表板中使用的各种Excel功能。根据您当前仪表板的需求,为仪表板组件选择以下任何Excel功能。
- 表格
- 迷你图
- 条件格式。
- 图表
- 切片器
- 交互式控件
- 数据透视表
- 数据透视图
- PowerPivot表
- PowerPivot图表
- Power View 报表
- KPI
选择仪表板组件将帮助您与您批准的仪表板模型布局保持一致。
确定静态和动态组件以及需要分组为切片器的组件(如果有)。
确定需要突出显示的仪表板部分
确定需要立即关注的仪表板部分,例如“完成百分比”或“当前状态”。您可以为此使用更大的字体、醒目的字体和字体颜色。
确定要在仪表板中包含多少颜色。此决定可以基于仪表板的受众。如果仪表板面向高管和/或经理,请选择那些能够影响显示结果可视化的颜色。您可以添加仪表板背景颜色以使仪表板组件脱颖而出。您可以为相似的图表或相关结果使用相同的颜色代码。您也可以使用条件格式。
仔细选择需要突出显示的仪表板部分可以提高其有效性。
构建仪表板
这是创建Excel仪表板的关键和最后一步。此步骤涉及组装仪表板组件,您可以通过使用Excel相机高效有效地完成此操作。您将在下一节中学习如何使用Excel相机。
组装仪表板组件后,进行最后的润色:
- 为仪表板命名。
- 添加时间戳。
- 根据需要包含版权信息。
在接下来的几章中,您将学习如何使用这些步骤根据一些示例创建仪表板。除了某些共性之外,仪表板没有普遍适用的规则或布局。这一切都取决于您的需求。您的目标是创建一个有效的仪表板。
使用Excel相机
Excel相机可帮助您捕获工作表中的快照并将其放置在不同的工作表中。例如,您可以捕获具有条件格式的工作表中的表格,并将其放置在仪表板上。每当数据更新时,仪表板都会刷新以显示已更改的数据。
您可以按如下方式将Excel相机包括在快速访问工具栏中:
- 右键单击快速访问工具栏上的小箭头。
- 在“自定义快速访问工具栏”列表中单击“更多命令”。
将出现“Excel选项”对话框。
- 单击“快速访问工具栏”。
- 在“从以下位置选择命令”下选择“所有命令”。
- 在命令列表中单击“相机”。
单击“添加»”按钮。“相机”将出现在右侧列表中。
单击“确定”按钮。相机图标将出现在工作簿的快速访问工具栏中。
您可以按如下方式使用Excel相机:
选择要捕获的单元格范围。
单击快速访问工具栏上的相机。
单元格范围将显示虚线边框。
单击要放置捕获区域的工作表。它可以是您的仪表板工作表。
单击要放置它的位置。
捕获的区域将出现在该位置。
每当您更改原始数据时,更改都会反映在仪表板中。
Excel仪表板上的日期和时间戳
您可以将日期或日期和时间戳添加到仪表板中,以显示上次更新数据的时间。您可以使用Excel函数TODAY()和NOW()来执行此操作。
要添加日期戳,请在要在数据工作表上放置日期戳的单元格中输入=TODAY()。
每当更新工作簿时,这将显示当前日期。
确保输入TODAY()函数的单元格已格式化为要显示的日期格式。
使用相机捕获显示并将其放置在仪表板上。
仪表板上的日期将反映上次更新工作簿的日期。
您可以使用函数NOW()以类似的方式在仪表板上添加日期和时间戳。
在要在数据工作表上放置日期和时间戳的单元格中输入=NOW()。
- 确保您具有正确的日期和时间格式。
- 使用相机捕获显示并将其放置在仪表板上。
日期和时间戳将添加到仪表板中,并将反映上次更新工作簿的日期和时间。
测试、示例和增强仪表板
您需要测试仪表板以确保其准确显示数据。
- 在各种可能的情况下进行测试。
- 测试精确更新(静态或动态,具体情况而定)。
- 测试交互式控件(如果有)。
- 测试外观和感觉。
您可能需要进行一些试运行以确保您的仪表板符合您的要求。
下一步是让样本受众(特别是那些批准了您的模型仪表板的人)评估仪表板。由于他们将使用仪表板,因此他们无疑会对它的用途和有效性提供意见。此反馈有助于您确保仪表板有效。不要犹豫,征求反馈。
获得反馈后,根据需要进行必要的更改。您的Excel仪表板可以使用了。
共享仪表板
您需要将 Excel 仪表板提供给目标受众。您可以通过多种方式实现。
邮件发送 Excel 仪表板工作簿(您必须隐藏除仪表板工作表以外的其他工作表。您也可以保护工作簿)。
将 Excel 仪表板工作簿保存在共享网络驱动器上。
在线共享仪表板。
如果 Excel 仪表板是静态的,您可以通过邮件发送;但如果它是动态的或具有交互式控件,则它应该与后端数据连接,因此需要在线共享。
您可以使用以下任何选项在线共享 Excel 仪表板:
Microsoft OneDrive。
使用您的 Windows Live 帐户,您可以访问 OneDrive,在那里您可以发布和共享文档。
新的 Microsoft Office Online。
Microsoft SharePoint。
您还可以将 Excel 工作簿文件另存为 Acrobat Reader 文件(.pdf)并将其发布到网上。但是,此选项同样只适用于静态仪表板。
有效 Excel 仪表板的技巧
为了使 Excel 仪表板有效,您需要做某些事情并避免某些事情。一些有效 Excel 仪表板的技巧如下:
保持简单。
简单易懂的仪表板比花哨的仪表板更有效。请记住,需要强调的是数据。
根据 Glenna Shaw 的说法,您需要在使仪表板足够吸引人以保持观众兴趣与避免过于风格化而模糊显示信息之间取得平衡。
最好避免使用 3D 效果、渐变、额外的形状和不必要的工具。
如果您可以通过条件格式或迷你图实现强调显示,则优先使用表格而不是图表。
使用 Excel 条件格式。
使用 Excel 条件格式,它提供多种选项,可以根据表格中的值自动更新。
选择合适的图表类型。
请记住,使用图表类型没有普遍的规则。有时,柱状图、条形图、环形图等传统图表比新出现的复杂图表更能有效地传达信息。
您可以使用 Excel 的“推荐图表”命令来初步评估合适的图表类型。
您可以使用单个 Excel 命令(“更改图表类型”)更改图表类型,您可以尝试不同的可视化效果并选择合适的图表。
使用交互式控件。
使用交互式控件,例如滚动条、选项(单选)按钮和复选框,帮助用户轻松有效地可视化数据的不同方面。
使用 Excel 数据模型处理大数据。
如果您有来自各种数据源的大型数据集,最好使用 Excel 数据模型,它可以处理数千行数据,并具有内存优化功能,可以对具有关系的数据表进行分组。
选择合适的颜色。
选择颜色时要小心。谨慎使用颜色以提供足够的视觉冲击力,但不要喧宾夺主。此外,如果受众可能包括色盲人士,请避免使用红色和绿色。在这种情况下,尽管交通灯符号对于显示的数据看起来很有效,但它们不适合仪表板。改用灰度。
使用切片器。
切片器比下拉列表更有效,因为它们具有视觉冲击力。
您可以将图表、数据透视表、数据透视图分组以使用公共切片器。
将 Excel 仪表板组件组合在一起。
您可以通过插入形状(例如矩形)并将仪表板组件放置在该形状的顶部来增加仪表板的视觉趣味性。例如,如果您使用公共切片器,则可以将共享该切片器的所有仪表板组件分组。
使用 Excel 数据层次结构。
如果您的数据具有固有的数据层次结构,请在数据模型中定义它们,并使用它们来交互式地向上和向下钻取数据。
避免拥挤的仪表板布局。
请记住,显示比必要信息更多的信息会使观众不知所措,并分散对实际目的的关注。
如果可以避免,请不要在仪表板中包含任何数据或图表。
这是测试仪表板时的一个重要检查点。评估每个仪表板组件是否必要且足够。
仪表板组件和布局应支持仪表板的单一目的。
Excel 仪表板 - 示例
仪表板有多种可能的类型。除了某些应该做和不应该做的事情之外,仪表板没有一组标准。您可以理解目的并发挥您的想象力来选择仪表板的组件和布局。但是,您需要与仪表板的查看者在同一页面上,因此需要考虑他们的偏好以使其有效。仪表板可以根据上下文和不断变化的需求随着时间的推移而修改。
正如您在前面几节中学到的那样,仪表板的目的是有效地显示必要和足够的数据,并根据潜在受众的要求增加视觉冲击力。仪表板的布局及其组件因不同查看者的偏好而异。
示例 ─ 高管仪表板
在本章中,您将学习一个示例高管仪表板。同样,此仪表板会根据要求和偏好因公司而异。
关键指标
高管仪表板通常侧重于业务绩效、收入、利润、新客户等。因此,高管仪表板主要显示 KPI。在这种情况下必要的视觉冲击力是提供一目了然的结果,而无需过多细节,因为高管通常没有太多时间深入研究细节,除非绝对必要。
高管可以是公司负责人或大型公司特定部门的负责人。公司负责人可以是首席执行官 (CEO) 或总经理 (MD)。高管主要关注部门运营 KPI 和公司整体绩效的简报。
按部门划分的运营 KPI
以下是部门及其运营 KPI 的一些示例:
- 财务
- 收入
- 支出
- 利润
- 销售额
- 按地区划分的绩效
- 新客户
- 人力资源 (HR)
- 招聘
- 人员流失
Excel 仪表板结构
对于 KPI 的显示,大多数高管仍然更喜欢仪表盘图表而不是子弹图表。在开始设计仪表板之前,请确保了解偏好。
一个简单的 Excel 高管仪表板示例如下所示。
示例 - 项目管理仪表板
项目管理仪表板的目的是提供项目执行状态和重要的项目功能,以便一目了然。项目经理应使用此显示的数据不仅用于项目监控,还用于向高层管理人员和客户报告。
关键指标
项目管理中的关键指标如下:
- 任务完成状态
- 风险状态
- 问题状态
- 项目预算与实际值
项目概述组件
为了获得项目快照,以下主要组件将非常有用:
- 项目计划快照
- 按百分比表示的任务状态
- 未解决风险一览
Excel 仪表板结构
一个示例 Excel 项目管理仪表板如下所示。
示例 - 销售管理仪表板
销售管理包括按地区检查数据并进行季度分析,以便深入了解销售趋势和销售预测。这将有助于将销售业绩与竞争对手进行比较,评估销售团队,找出潜在优势和劣势,并为未来做好规划。
关键指标
销售管理中涉及的关键指标如下:
- 按地区和月份划分的总销售额
- 季度销售趋势
- 销售预测
销售管理组件
为了在仪表板中表示上述指标,可以使用以下 Excel 功能:
- Excel 表格显示销售值和趋势(迷你图)。
- 带有群集柱状图的销售额。
- 带有折线图和趋势线 - 线性趋势的销售趋势。
- 带有折线图和趋势线 - 线性预测的销售预测。
Excel 仪表板结构
示例销售管理仪表板如下所示:
示例 ─ 培训管理仪表板
培训管理通常会关注所花费的资金和培训覆盖范围,以便与竞争对手进行比较。除此之外,学员提供的培训反馈将帮助管理层决定在哪里利用培训资源。
关键指标
培训管理中的关键指标如下:
预算与支出。
培训时间 - 计划时间与实际时间。
培训覆盖率 - 目标人数与实际培训人数。这可以用百分比表示。
培训反馈 - 对于每次进行的培训,学员的平均反馈,等级为 1-5(1-最低,5-最高)。
培训管理仪表板组件
您可以根据上述指标选择以下 Excel 功能作为仪表板组件。
用于预算与支出的群集条形图。
用于培训计划时间与实际时间的面积图。
用于培训覆盖率的温度计图表 - 实际百分比与目标百分比 100% 相比。
用于已进行培训的培训反馈的群集柱状图。
Excel 仪表板结构
示例培训管理 Excel 仪表板如下所示:
示例 ─ 服务管理/支持仪表板
服务管理、支持或帮助台的工作包括接收服务工单并在尽快提供解决方案。因此,每日更新的仪表盘将有助于增强服务管理,从而提高客户满意度。
关键指标
服务管理的关键指标如下:
- 接收工单数量 – 按支持人员细分。
- 已解决工单数量 – 按支持人员细分。
- 平均解决速度 – 按支持人员细分 – 假设工作时间为 8 小时。
- 解决率 – 按支持人员细分。
- 接收工单总数和已解决工单总数。
- 解决率。
- 平均满意度评分 – 按支持人员细分。
- 整体满意度评分。
服务管理仪表盘组件
可用于将上述指标表示为仪表盘组件的 Excel 功能如下:
- 包含 1-5 的 Excel 表格,并对 5 应用条件格式。
- 用于 6 的子弹图。
- 用于 7 的簇状条形图。
- 用于 8 的子弹图。
此外,您可以使用 Excel 函数 - TODAY() 在仪表盘上包含与数据相对应的时间。
Excel 仪表板结构
示例服务管理仪表盘如下所示:
仪表盘 - 更多示例
仪表盘实际上可以用于显示任何需要关注的结果。您在前面章节中看到的示例只是仪表盘各种应用中的一部分。此外,针对同一目的的仪表盘组件和仪表盘布局也会因用户偏好而异。因此,没有标准的仪表盘格式。
在本节中,您将简要了解仪表盘在更多领域的应用。您可以根据您拥有的数据及其用途,发挥您的想象力来创建仪表盘。
奥运会仪表盘
您可以创建一个仪表盘来显示奥运会数据分析的结果。以下是使用 Excel 数据模型和 Excel Power View 从 35000 多行数据创建的示例仪表盘。
旅游仪表盘
以下是关于特定地点游客数量的示例旅游仪表盘。
医院管理仪表盘
医院管理仪表盘是一种执行仪表盘,其详细程度取决于特定管理者的需求。以下是医院中使用的示例。
餐厅仪表盘
以下是餐厅中使用的示例仪表盘。
体育仪表盘
体育场馆是仪表盘最受欢迎的地方。每项运动都会有一个实时仪表盘,显示比赛所需的统计数据。以下是示例仪表盘。



